DRAKON.SU

Текущее время: Понедельник, 15 Декабрь, 2025 14:56

Часовой пояс: UTC + 3 часа




Начать новую тему Ответить на тему  [ Сообщений: 26 ]  На страницу 1, 2  След.
Автор Сообщение
СообщениеДобавлено: Пятница, 30 Декабрь, 2016 00:31 
Аватара пользователя

Зарегистрирован: Вторник, 04 Октябрь, 2011 17:45
Сообщения: 586
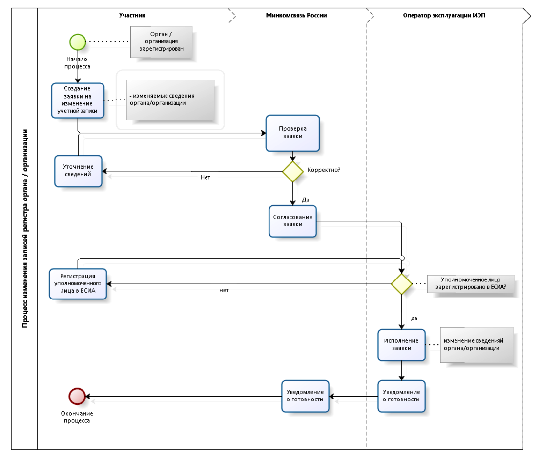
Вот исходный документ
http://minsvyaz.ru/uploaded/presentatio ... esia28.pdf
Там применяются диаграммы BPMN.
Я перерисовал одну из них на языке ДРАКОН.
Можно сравнивать!
Вложение:
bpmn.png
bpmn.png [ 159.34 КБ | Просмотров: 25130 ]

Вложение:
20161229221044.png
20161229221044.png [ 136.7 КБ | Просмотров: 25130 ]


Вернуться к началу
 Профиль  
 
СообщениеДобавлено: Пятница, 30 Декабрь, 2016 08:27 
Аватара пользователя

Зарегистрирован: Суббота, 29 Март, 2008 19:27
Сообщения: 1097
Откуда: Россия, Чебоксары
Каковы ваши выводы?


Вернуться к началу
 Профиль  
 
СообщениеДобавлено: Пятница, 30 Декабрь, 2016 08:38 
Аватара пользователя

Зарегистрирован: Вторник, 04 Октябрь, 2011 17:45
Сообщения: 586
Alexey_Donskoy писал(а):
Каковы ваши выводы?

Дело вкуса.

ДРАКОН силён в описании того, что именно надо сделать.
Особенно если есть принятие решений "если, то", а также повторы действий.

BPMN более наглядно раскладывает, кто делает.
Хотя я тоже достиг той же ясности при помощи иконы Полка и цветов.

Кстати, в мою схему вкралась ошибочка. Правильная схема сдесь:
https://drakon-editor.com/ide/doc/examples/37
Вложение:
20161230063701.png
20161230063701.png [ 126.6 КБ | Просмотров: 25123 ]


Вернуться к началу
 Профиль  
 
СообщениеДобавлено: Пятница, 30 Декабрь, 2016 09:32 
Аватара пользователя

Зарегистрирован: Суббота, 29 Март, 2008 19:27
Сообщения: 1097
Откуда: Россия, Чебоксары
Степан Митькин писал(а):
ДРАКОН силён в описании того, что именно надо сделать.
BPMN более наглядно раскладывает, кто делает.
Выделите на BPMN горизонтальные полосы - аналоги веток силуэта - и "что" будет не менее ясно ;)

Цитата:
Хотя я тоже достиг той же ясности при помощи иконы Полка и цветов.
Увы, не той же.
1) Полка - дополнительный элемент, к тому же текстовый. С точки зрения когнитивной эргономики это фатальное усложнение.
2) Цвета: а) не везде хорошо различимы; б) их для большой схемы может не хватить; в) их использование не стандартизировано.
3) Общее замечание: даже в такой маленькой схеме много визуального шума. Блоки одного размера и обилие острых углов создают агрессивную визуальную среду, что тоже почти фатально для когнитивной эргономики.

Контраргумент: визуальное структурирование по двум измерениям в BPMN требует удлинения линий связи, которые становится трудно отслеживать. Это плохо, хотя вроде и не фатально.

Резюме: BPMN с учётом визуального структурирования по двум измерениям с точки зрения когнитивной эргономики в целом лучше.


Вернуться к началу
 Профиль  
 
СообщениеДобавлено: Пятница, 30 Декабрь, 2016 12:31 

Зарегистрирован: Суббота, 16 Февраль, 2008 07:58
Сообщения: 243
Откуда: Россия, Стерлитамак
Подумалось (пока смутно, и возможно без дальнейшего развития):

А почему бы не добавить в дракон "слои"? (третье измерение).

Это позволит в данном случае разнести действующих лиц по слоям.

А вообще не касаясь данного случая, можно будет фильтровать по нужным тегам (чтобы быстро отбирать нужные иконы, отсекая лишнее), как замена/дополнение "свертке" икон.


Вернуться к началу
 Профиль  
 
СообщениеДобавлено: Пятница, 30 Декабрь, 2016 12:58 
Аватара пользователя

Зарегистрирован: Суббота, 29 Март, 2008 19:27
Сообщения: 1097
Откуда: Россия, Чебоксары
adva писал(а):
А почему бы не добавить в дракон "слои"? (третье измерение).
Удобно визуализировать не получится. Эргономика убьётся наповал. Работать будет невозможно.
Это не абстрактные размышления - пробовали.

Цитата:
фильтровать по нужным тегам (чтобы быстро отбирать нужные иконы, отсекая лишнее), как замена/дополнение "свертке" икон.
Фильтры - это хорошо и даже необходимо. Но не достаточно. Опять же понимание процесса затрудняется.


Вернуться к началу
 Профиль  
 
СообщениеДобавлено: Суббота, 31 Декабрь, 2016 16:44 
Аватара пользователя

Зарегистрирован: Вторник, 04 Октябрь, 2011 17:45
Сообщения: 586
Alexey_Donskoy писал(а):
Резюме: BPMN с учётом визуального структурирования по двум измерениям с точки зрения когнитивной эргономики в целом лучше.

Это всего лишь мнение.
Рассмотрим факты:
https://drakon-editor.com/ide/doc/examples/38
Вложение:
last ned.png
last ned.png [ 240.41 КБ | Просмотров: 25101 ]


Вернуться к началу
 Профиль  
 
СообщениеДобавлено: Суббота, 31 Декабрь, 2016 19:59 

Зарегистрирован: Воскресенье, 24 Февраль, 2008 15:32
Сообщения: 6037
Откуда: Москва
Степан, спасибо за тему и за сравнительный анализ.

Тема "ДРАКОН и бизнес-процессы" очень важна.
Здесь у ДРАКОНа ряд конкурентов

1. BPMN
2. BPMS
3. ARIS (В Германии он на 1-м месте).
4. IDEF3 (Имеется отзыв с Украины, что ДРАКОН лучше, чем IDEF3)

http://www.hups.mil.gov.ua/assets/doc/s ... tion08.pdf
Цитата:
ВИЗУАЛИЗАЦИЯ ПРОЦЕССОВ ОЦЕНКИ ГАРАНТИЙ
ИНФОРМАЦИОННОЙ БЕЗОПАСНОСТИ
СРЕДСТВАМИ ЯЗЫКА ”ДРАКОН”

А.В. Потий, д.т.н., проф.; Д.С. Комин, к.т.н.; М.В. Мурзин
Харьковский университет Воздушных Сил имени Ивана Кожедуба

Многолетний опыт применения нормативных документов в сфере технологий
проектирования защищенных систем информационных технологий (ИТ-систем) и комплексных систем защиты информации (КСЗИ) сделали особенно актуальными задачи обеспечения и оценки гарантий безопасности (уровня доверия).

В качестве методологической основы оценивания гарантий было предложено использовать функционально-лингвистический подход, позволяющий обеспечить выполнение требований, выдвигаемых к процессу и результатам оценивания гарантий.

В качестве языка моделирования была выбраны нотации IDEF0, IDEF3. Однако дальнейшие исследования показали, что разрабатываемые диаграммы потоков работ для сложных свойств гарантий, не позволяет наглядно и доступно описать шаги действий оценщика в ходе экспертизы.

Обзор доступных языков, нотация которых позволяет накапливать и формализовать знания предметной области, описывать процессы и действия, позволил выявить формальный техноязык «ДРАКОН».

Благодаря использованию специальных когнитивных приемов дракон-схемы дают возможность изобразить решение любого, сколь угодно сложного описания процесса оценки свойств гарантий в предельно ясной, наглядной и доходчивой форме, которая позволяет значительно сократить интеллектуальные усилия эксперта, необходимые для зрительного восприятия, понимания, верификации и безошибочного принятия решения относительно степени соответствия характеристик объекта заданных требованиях гарантий.


Вернуться к началу
 Профиль  
 
СообщениеДобавлено: Воскресенье, 01 Январь, 2017 10:56 
Аватара пользователя

Зарегистрирован: Суббота, 29 Март, 2008 19:27
Сообщения: 1097
Откуда: Россия, Чебоксары
Степан Митькин писал(а):
Рассмотрим факты
А вот не надо мнение за факты выдавать, не надо.
Это всего лишь спорные тезисы, а не факты.

Цитата:
Легко понять, что делать дальше
Любой дополнительный слой в модели, её оптимизация для решения новой дополнительной задачи всегда ухудшают удобство по критериям других задач.
Другими словами, за всё надо платить. Хотите визуализировать "кто" - получите чуть более громоздкое отображение "как". Поэтому без конкретизации задач сравнение моделей бессмысленно.

Тем не менее, в BPMN "понять, что делать дальше" не сильно труднее. Поток кода в обоих случаях идёт сверху вниз.

Цитата:
На развилке приходится искать выходы
Вам не угодишь. Равнозначность направлений вправо-влево для вас неприемлема; в то же время, когда я предложил ужесточить нотацию и ликвидировать равнозначность направлений вниз-вправо (сделать ДА всегда вправо), все тоже встали на дыбы.
Мне кажется, что здесь не случай "золотой середины", а банальная привязка "к своему болоту" - практически ни разу не аргументированная, разумеется.

Цитата:
Есть главная дорога и правило "чем правее, тем хуже"
Только что вспоминали, что с этой дорогой не всё так гладко.
Потому что критерий не формализуем. И за право считаться главным спорят "чаще/реже", "отсутствие/наличие действия", "действие/обработка ошибок" и т.д. и т.п., которые постоянно противоречат друг другу.

Цитата:
Циклы не видны
Ну это, положим, не так. От того, что вы растянете схему по горизонтали, они не перестают быть видными (разве что чуть заметность ухудшается).

Цитата:
Нет средств для отображения взаимодействия исполнителей
Опять же зависит от задачи.
Либо вы визуализируете её явно (по горизонтали), либо пришиваете пятую ногу в виде полки с указанием исполнителя. См. п.1 - это всегда так. Нельзя сравнивать без отсылки к конкретной задачи, для которой используется модель.


Вернуться к началу
 Профиль  
 
СообщениеДобавлено: Воскресенье, 01 Январь, 2017 14:47 
Аватара пользователя

Зарегистрирован: Вторник, 04 Октябрь, 2011 17:45
Сообщения: 586
Alexey_Donskoy писал(а):
за всё надо платить. Хотите визуализировать "кто" - получите чуть более громоздкое отображение "как".


Именно!


Вернуться к началу
 Профиль  
 
СообщениеДобавлено: Суббота, 07 Январь, 2017 19:17 

Зарегистрирован: Вторник, 27 Май, 2008 13:24
Сообщения: 155
Вложение:
Process.png
Process.png [ 27.04 КБ | Просмотров: 25041 ]


Вернуться к началу
 Профиль  
 
СообщениеДобавлено: Воскресенье, 08 Январь, 2017 10:28 
Аватара пользователя

Зарегистрирован: Суббота, 29 Март, 2008 19:27
Сообщения: 1097
Откуда: Россия, Чебоксары
dvuugl, а чего это вертикальные линии продолжаются после безусловного перехода?!
Это безобразие.


Вернуться к началу
 Профиль  
 
СообщениеДобавлено: Воскресенье, 08 Январь, 2017 14:42 

Зарегистрирован: Вторник, 27 Май, 2008 13:24
Сообщения: 155
В BPMN каждого исполнителя представляет неразрывная полоса- прямоугольная область, ограниченная двумя параллельными прямыми. В моём случае ровно тот же смысл имеет неразрывная вертикальная прямая, она представляет исполнителя, поэтому разрывать её нельзя также как полосу в BPMN. Кроме того эта же прямая имеет и смысл "главного шампура" дракон-примитива, это ещё причина запрета на её разрыв. То есть в пределах одного исполнителя имеем обычную дракон-схему, которую этот исполнитель "исполняет". Разумеется здесь в моей "безыконной" нотации.

Сочетание плюсов ДРАКОНа (алгоритмы) и BPMN (объекты).

Пунктирным линиям разрешены пересечения поскольку они выражают междуобъектный "межпространственный" переход и не являются частью ДРАКОН-нотации. В пределах же пространства одного исполнителя, выраженного дракон-алгоритмом, пересечения сплошных линий равно как и их разрывы по прежнему запрещены, соблюдаются ограничения визуального синтаксиса ДРАКОНа.


Вернуться к началу
 Профиль  
 
СообщениеДобавлено: Воскресенье, 08 Январь, 2017 19:53 

Зарегистрирован: Вторник, 27 Май, 2008 13:24
Сообщения: 155
Наверное лучшим примером для такого рода моделирования был бы футбольный матч. 22 игрока-исполнителя, графически выраженных вертикалями. Переход мяча от игрока игроку - это пунктирные линии. При этом "исполнитель-игрок" играет и без мяча: стремится занять какое-то положение, кого-то блокирует и проч. То есть "линия жизни" его непрерывна, просто при получении мяча он отрабатывает соответствующую этому часть алгоритма, а без мяча другую.

Возвращаясь к изначальному примеру. Участник после отправления заявки в министерство и до получения оттуда уведомления о некорректности оной что-то же делает, он же не в анабиозе. Например может "принять ванну, выпить чашечку кофе". Разрывы здесь ложны, объект не исчезает, он как-то существует не только в виде реакции на сообщения инстанций. Просто BPMN абстрагируется от существования объекта в такие промежутки, отсюда иллюзия разрывов. Если же эту абстракцию убрать, то получается цельный, неразрывный алгоритм поведения каждого "юнита".


Вернуться к началу
 Профиль  
 
СообщениеДобавлено: Воскресенье, 08 Январь, 2017 20:48 
Аватара пользователя

Зарегистрирован: Суббота, 29 Март, 2008 19:27
Сообщения: 1097
Откуда: Россия, Чебоксары
dvuugl писал(а):
Сочетание плюсов ДРАКОНа (алгоритмы) и BPMN (объекты).
Я бы сказал, получилось сочетание минусов.

Мы решаем конкретную задачу, нас не интересует, что делает объект за пределами нашего алгоритма.
Напротив, нас интересует прежде всего сам алгоритм.

BPMN покупает у обычной блок-схемы расширение функциональности малой ценой разнесения блоков по полосам исполнителей.
А предложенная вами нотация НЕ РЕШАЕТ основной задачи проектировщика, вместо этого внося шум и неадекватные элементы изображения.


Вернуться к началу
 Профиль  
 
СообщениеДобавлено: Понедельник, 27 Ноябрь, 2017 15:27 

Зарегистрирован: Вторник, 22 Сентябрь, 2015 20:43
Сообщения: 76
Владимир Паронджанов писал(а):
Степан, спасибо за тему и за сравнительный анализ.

Тема "ДРАКОН и бизнес-процессы" очень важна.
Здесь у ДРАКОНа ряд конкурентов

1. BPMN
2. BPMS
3. ARIS (В Германии он на 1-м месте).
4. IDEF3 (Имеется отзыв с Украины, что ДРАКОН лучше, чем IDEF3)
[/quote]

Есть недавняя статья по применению BPMN и верификации временных свойств.
Там же краткое описание языка BPMN
https://hal.inria.fr/hal-01538104/document

Чего нам всем не хватает, это серьезного квалифицированного обзора по различным существующим графическим языкам для описания бизнес-процессов.
Лишь на основе хорошего обзора можно провести аккуратное сопоставление ДРАКОНа с другими языками.
Мы же все находимся на любительском уровне.


Вернуться к началу
 Профиль  
 
СообщениеДобавлено: Среда, 13 Январь, 2021 13:52 

Зарегистрирован: Вторник, 02 Июль, 2019 18:37
Сообщения: 26
На мой взгляд BPMN имеет 1, действительно фатальный, недостаток - его понимают и умеют пользоваться, только специально обученные люди. А, как мы с вами знаем, обучить кого-то чему-то против его желания не возможно. Поэтому подобные схему украшают портфолио бизнес-аналитиков, стены учебных залов и страницы бизнес литературы, а вот реально пользоваться ими линейные персонал не в состоянии.
С ДРАКОНом все много легче, достаточно 15-20 минутного ликбеза по основным моментам и можно пользоваться (на составлять, а пользоваться!).

Это из практики.


Вложения:
18623592_466089860400386_7319292248073897392_o.jpg
18623592_466089860400386_7319292248073897392_o.jpg [ 473.58 КБ | Просмотров: 15592 ]
Вернуться к началу
 Профиль  
 
СообщениеДобавлено: Среда, 13 Январь, 2021 15:05 

Зарегистрирован: Воскресенье, 24 Февраль, 2008 15:32
Сообщения: 6037
Откуда: Москва
КонстантинН писал(а):
На мой взгляд BPMN имеет 1, действительно фатальный, недостаток - его понимают и умеют пользоваться, только специально обученные люди.

С ДРАКОНом все много легче, достаточно 15-20 минутного ликбеза по основным моментам и можно пользоваться (на составлять, а пользоваться!).
Константин, просьба пояснить.
Ликбез по основным моментам за 15-20 минут — что имеется в виду? Нет ли здесь преувеличения?

Ликбез с преподавателем. Где его взять, такого преподавателя?
Ликбез по книжке. Какую книжку вы имеете в виду?
Или что-то другое?
Просьба пояснить.


Вернуться к началу
 Профиль  
 
СообщениеДобавлено: Среда, 13 Январь, 2021 15:27 

Зарегистрирован: Вторник, 02 Июль, 2019 18:37
Сообщения: 26
Ликбез - это мини-тренинг, который проводит сотрудник компании в обязанности которого входит описание бизнес-процессов.
На этом мини-тренинге, на простом примере новым сотрудникам объясняются базовые вещи: значение икон, шампур, бегунок, "хуже-правее" и т.п. Этого вполне достаточно, чтобы читать схемы.


Вернуться к началу
 Профиль  
 
СообщениеДобавлено: Воскресенье, 19 Май, 2024 10:09 

Зарегистрирован: Пятница, 17 Май, 2024 20:56
Сообщения: 8
Всем привет, хочу поделиться своими впечатлениями о BPMN. Я разрабатываю приложения на Java уже несколько лет, и я научился использовать этот бизнес-язык наряду с другими, такими как Archimate. Сейчас я разрабатываю приложение для выполнения производственных процессов в компании, где я работаю, это приложение используется на нескольких заводах по производству пластиковой пленки, я использую процессный движок Activiti (теперь он называется Flowable), Так что одним из преимуществ BPMN является возможность использовать эти движки, которые помогают вам включать в процесс действия, формы, вызовы Java-классов, вызовы REST-сервисов, среди прочего, что облегчает в случае моего приложения, что вы можете управлять производственными процессами, что пользователь или группа используют их, и таким образом охватывают производство на фабрике.

Константин верно говорит, что BPMN - это только для профессионалов, которые должны пройти длительный курс обучения и только с практикой могут отточить его использование, в то время как DRAKON интуитивно понятен и прост для тех, кто не вовлечен в мир программирования.

Сейчас я изучаю DRAKON и, конечно, считаю себя еще новичком, однако я верю, что это не должен быть язык против другого, но так же, как есть DRAKON-JAVA или DRAKON-C++, Должен быть также DRAKON-BMPN и включать диаграммы CMMN или DMN, которые являются частью семейства для неструктурированных процессов и правил, так что в CASE-средстве диаграмма DRAKON является входом, который генерирует BPMN, CMMN или DMN в соответствии с необходимостью.

Сейчас я нахожусь в процессе внедрения своего приложения для выполнения производственных операций на другой фабрике, поэтому теперь, когда я знаком с DRAKON, я увижу, как мы можем извлечь пользу из взаимодействия друг с другом, и я смогу привнести больше идей на этот форум.


Вернуться к началу
 Профиль  
 
Показать сообщения за:  Поле сортировки  
Начать новую тему Ответить на тему  [ Сообщений: 26 ]  На страницу 1, 2  След.

Часовой пояс: UTC + 3 часа


Кто сейчас на конференции

Сейчас этот форум просматривают: нет зарегистрированных пользователей и гости: 0


Вы не можете начинать темы
Вы не можете отвечать на сообщения
Вы не можете редактировать свои сообщения
Вы не можете удалять свои сообщения
Вы не можете добавлять вложения

Найти:
cron
Вся информация, размещаемая участниками на конференции (тексты сообщений, вложения и пр.) © 2008-2025, участники конференции «DRAKON.SU», если специально не оговорено иное.
Администрация не несет ответственности за мнения, стиль и достоверность высказываний участников, равно как и за безопасность материалов, предоставляемых участниками во вложениях.
Powered by phpBB® Forum Software © phpBB Group
Русская поддержка phpBB