DRAKON.SU

Текущее время: Понедельник, 20 Октябрь, 2025 23:22

Часовой пояс: UTC + 3 часа




Начать новую тему Ответить на тему  [ Сообщений: 111 ]  На страницу 1, 2, 3, 4, 5, 6  След.
Автор Сообщение
СообщениеДобавлено: Суббота, 08 Ноябрь, 2008 16:19 

Зарегистрирован: Воскресенье, 06 Апрель, 2008 14:43
Сообщения: 1657
Предоставляю Вашему вниманию DRAKON - интегрированную среду языка Дракон,
результат развития DRT - Дракон-редактора, транслятора:
ссылка DRAKON.rar
для скачивания с форума
Вложение:
OProgramme.txt
Вложение:
DRAKON.rar

Отличие от DRT редакции 11.10.2008:
1. изменено название программы в соответствии с функциональностью;
2. изменен формат файла ...drt . Обеспечено чтение старого формата и сохранение в новом;
3. для редактирования введены операции с графическим буфером;
4. устранены выявленные ошибки, внесены незначительные изменения.
5. реализованы или учтены все замечания и предложения на форуме.

Спасибо за внимание к моему скромному труду.


Вернуться к началу
 Профиль  
 
СообщениеДобавлено: Понедельник, 10 Ноябрь, 2008 16:59 

Зарегистрирован: Вторник, 27 Май, 2008 13:24
Сообщения: 155
:(
Программа к сожалению осталась избыточной в том что не требуется (частные языки программирования, добавляемые программой комментарии, заточки на какие-то специфические применения) и недостаточной в том что нужнее всего: сборка ЛЮБОГО ПРОСТОГО ТЕКСТА В ФАЙЛ по правилам юзера (без необходивости чистить текст от комментариев вставляемых программой) и последующая передача его на обработку другой программе (компилятору и проч.). Вся это- ОДНОЙ ГОРЯЧЕЙ КЛАВИШЕЙ.
Юзерское ПРАВИЛО СБОРКИ- это может быть например невидимая в обычном режиме ломаная линия, единая цепь от иконе к иконе.


Вернуться к началу
 Профиль  
 
СообщениеДобавлено: Четверг, 20 Ноябрь, 2008 13:01 

Зарегистрирован: Воскресенье, 24 Февраль, 2008 15:32
Сообщения: 6037
Откуда: Москва
dvuugl писал(а):

Программа к сожалению осталась ... недостаточной в том что нужнее всего: сборка ЛЮБОГО ПРОСТОГО ТЕКСТА В ФАЙЛ по правилам юзера (без необходивости чистить текст от комментариев вставляемых программой) и последующая передача его на обработку другой программе (компилятору и проч.)...

Мне кажется, dvuugl прав. Выход дракон-редактора должен быть красивым, математически строгим и удовлетворять тем принципам, по которым обычно пишут процедурные программы.

Выходной файл дракон-редактора должен быть стандартным и удобным для подачи на вход компилятора или другой обрабатывающей программе. Причем стандарт для выходного файла надо придумать (возможно, путем коллективного обсуждения).

Я не берусь предлагать такой стандарт. Могу лишь в качестве аналога во вложении привести пример (точнее, фрагмент) ишного файла системы ГРАФИТ-ФЛОКС.

Определение ишного файла я разъяснил здесь
viewtopic.php?p=17449#p17449

Там же я сделал следующие выводы:

Вывод 1. Под термином «язык Графит» спрятаны два разных (изоморфных) языка:

• графический язык блок-схем;
• текстовый язык, математически строго определяющий синтаксис и семантику ишных файлов, которые подаются на вход транслятора.

Вывод 2. В системе Графит-Флокс используются 3 языка:

• графический язык блок-схем;
• текстовый язык, математически строго определяющий синтаксис и семантику ишных файлов, которые подаются на вход транслятора.
• язык Флокс.


Вложения:
Комментарий к файлу: Пример (точнее, фрагмент) ишного файла
i-шного файла.pdf [24.8 КБ]
Скачиваний: 772
Вернуться к началу
 Профиль  
 
СообщениеДобавлено: Четверг, 20 Ноябрь, 2008 13:11 

Зарегистрирован: Понедельник, 30 Июль, 2007 10:53
Сообщения: 112
Откуда: Беларусь, Минск
Скорее всего, правильнее будет изначально хранить схему в своём внутреннем формате, поскольку исходники не эквивалентны схеме. То есть, схему сохранить как исходник можно, но обратное проблематично.

А для сохранения в пользовательском формате можно воспользоваться функцией "Экспортировать..." или "Сохранить как...".


Вернуться к началу
 Профиль  
 
СообщениеДобавлено: Пятница, 21 Ноябрь, 2008 00:02 

Зарегистрирован: Воскресенье, 06 Апрель, 2008 14:43
Сообщения: 1657
dvuugl писал(а):
1. Программа к сожалению осталась избыточной в том что не требуется
2. частные языки программирования,
3. добавляемые программой комментарии,
4. заточки на какие-то специфические применения)
5. и недостаточной в том что нужнее всего: сборка ЛЮБОГО ПРОСТОГО ТЕКСТА В ФАЙЛ ...
Интегрированная среда DRAKON рассчитана на широкое применение.
1. Что именно избыточно, от чего отказаться без ущерба для какой-либо категории пользователей?
2. Языки самые распространенные и соответствуют сайту, знакомы участникам форума.
3. О включении комментариев смотрите ранее здесь пункт 1.
4. Что именно специфично, от чего отказаться?
5. После Вашего сообщения, реализуется сборка текстов из икон и примечаний в произвольном порядке без комментариев.
Возможно всему, что сейчас для Вас лишнее, Вы найдете применение после полного освоения интегрированной среды.
Спасибо за сообщение, пишите конкретнее.

Владимир Паронджанов писал(а):
Выход дракон-редактора должен быть красивым, математически строгим и удовлетворять тем принципам, по которым обычно пишут процедурные программы.
Выходной файл дракон-редактора должен быть стандартным и удобным для подачи на вход компилятора или другой обрабатывающей программе. Причем стандарт для выходного файла надо придумать (возможно, путем коллективного обсуждения).
Задача у интегрированной среды шире, чем у редактора. Она предоставляет пользователю рабочую среду для различных видов деятельности.

При разработке, в части дракон-редактора, максимально следовал книгам "Как улучшить работу ума" и "Занимательная информатика", т.е. красота и математическая строгость сохранены. Принципы для процедурных программ на выбранном программистом языке программирования - это полностью на совести программиста. Реализованная модель формирования программного кода близка к автоматной или является ею, т.е. состоит из блоков с передачей управления между ними.
Используются графический и текстовый форматы для внешних файлов, тексты можно передать через системный буфер, здесь стандартизация не требуется. Файл .drt предназначен для внутреннего хранения информации дракон-листа, структура его и алгоритм формирования доступны для всех на форуме, что позволяет создавать программы обработки в любых целях. Вопрос о стандартизации файла и обмена с другими дракон системами ставить рано т.к. других доступных дракон систем нет.

В интегрированной среде DRAKON реализован Ваш призыв на форуму от 24 февраля 2008 здесь и ранее здесь:
Код:
6.Моя книга — это обращение к творческим умам, призыв к энтузиастам. Ребята! Если вам нравится идея Дракона, создайте на его основе хороший язык.
7. Мы в ракетной технике на основе Дракона сделали такой язык, какой нужен нам. Но вам он не годится. Так что создайте другой, удобный для вас.
8.Al_Mel! Теперь я отвечу на Ваш вопрос. Язык программирования Дракон сегодня изучить нельзя. Потому что для всех случаев, кроме ракетной техники, он не существует в природе. Сначала его нужно создать.

Владимир Паронджанов писал(а):
Вывод 1. Под термином «язык Графит» спрятаны два разных (изоморфных) языка:
Вывод 2. В системе Графит-Флокс используются 3 языка:

Интегрированная среда DRAKON не повторяет CASE систему Графит-Флокс для ракетных дел.
Термин "Графит" использован для наименования технологии применения, сочетающей графику и текст.
Иконы графического языка ДРАКОН дополнены идентификатором и 3-мя примечаниями. Написание этих примечаний не регламентировано.

Продолжение работы над интегрированной средой DRAKON зависть от заинтересованности в ней.
Незнаю, насколько мой ответ соответствует Вашим ожиданиям.
Спасибо за внимание.


Вернуться к началу
 Профиль  
 
СообщениеДобавлено: Воскресенье, 23 Ноябрь, 2008 03:14 

Зарегистрирован: Вторник, 27 Май, 2008 13:24
Сообщения: 155
Раз уж не принимается мнение о ненужности гибридизации дракона с конкретными языками, то дабавим к ко всему потенциально бесконечному множеству живых, мёртвых и "носфератум" :) языков один единственный "НУЛЕВОЙ" язык, подобно тому как любое нормальное множество содержит в себе пустое подмножество. В смысле, если идея не принимается как выдирание лишнего, попробуем пробить её как добавление полезного ;).

Это ускорило бы и упростило разработку программ и программок на самых разных языках и для самых разных любителей, студентов и проч., коих великое множество. То есть имеет место и мотив ПОПУЛЯРИЗАЦИИ через расширение круга потенциальных юзеров, через обход экзотичности таких вещей как "компонентный паскаль", специфичности 1С или неприемлемости "делфи" (для системных программистов и железячников например). Повторюсь- на каждый языковой чих не наздравствуешься. Принципиально. Никогда.
А значит не обойтись без "нулевого" языка - простого текста.

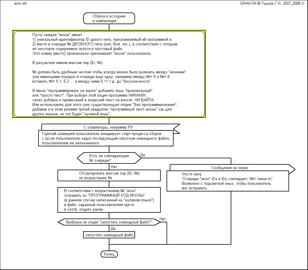
Пусть каждая "икона" имеет:
1) уникальный идентификатор ID целого типа, присваиваемый ей программой и
2) место в очереди № ДРОБНОГО типа (real, float, etc.), в соответствии с которым
её текстовое содержимое льётся в текстовый файл.
Этот номер (место) произвольно присваивает "иконе" пользователь.

В результате имеем массив пар (ID, №).

№ должен быть дробным числом чтобы всегда можно было вклинить между "иконами"
уже имеющими порядок в очереди ещё одну, например между №= 5 и №= 6
вставить №= 5.1, 5.2 ... а между ними 5.11 т.д. до "бесконечности".

В меню "программировать на языке" добавить язык "произвольный"
или "просто текст". При выборе этой опции программа НИКАКИХ
своих добавок и примечаний в юзерский текст не вносит, НИ БАЙТА.
Или использовать для этого уже существующую опцию "Без программирования",
добавив и в этом режиме третий квадратик "программный текст иконы" как для
других языков, но это будет "нулевой язык".


Вложения:
asm.png
asm.png [ 23.9 КБ | Просмотров: 24921 ]
asm.drt [2.7 КБ]
Скачиваний: 962


Последний раз редактировалось dvuugl Воскресенье, 23 Ноябрь, 2008 14:51, всего редактировалось 1 раз.
Вернуться к началу
 Профиль  
 
СообщениеДобавлено: Воскресенье, 23 Ноябрь, 2008 11:42 
Аватара пользователя

Зарегистрирован: Суббота, 29 Март, 2008 19:27
Сообщения: 1097
Откуда: Россия, Чебоксары
Зачем же вещественный номер? Практика таких языков, как Диамс, Фокал и т.п. показывает, что очень скоро такие номера становятся иррационально... нечитаемыми ;)

Вообще ручное указание порядка - неверная идея, имхо... У нас уже есть порядок, заданный алгоритмом... И он автоматически должен ложиться на любой императивный язык. В каких-то специфических случаях (вроде Форта) всегда можно написать автоматический конвертер...


Вернуться к началу
 Профиль  
 
СообщениеДобавлено: Воскресенье, 23 Ноябрь, 2008 13:20 

Зарегистрирован: Воскресенье, 06 Апрель, 2008 14:43
Сообщения: 1657
dvuugl писал(а):
Раз уж не принимается мнение о ненужности гибридизации дракона с конкретными языками, то дабавим к ко всему потенциально бесконечному множеству живых, мёртвых и "носфератум" :) языков один единственный "НУЛЕВОЙ" язык, подобно тому как любое нормальное множество содержит в себе пустое подмножество. В смысле, если идея не принимается как выдирание лишнего, попробуем пробить её как добавление полезного ;).
Понял, с Вами согласен. Отказ от выбор конкретных языков программирования позволит:
Расширить область применения интегрированной среды,
С программиста снимаются ограничения накладываемые реализацией формирования программного кода близкого к автоматной модели,
Программисту легче освоить программирование в интегрированной среде, т.к. полностью используется наработанный традиционный опыт.
Дальнейшее сопровождение программного кода возможно без интегрированной среды.

Alexey_Donskoy писал(а):
Зачем же вещественный номер? Практика таких языков, как Диамс, Фокал и т.п. показывает, что очень скоро такие номера становятся иррационально... нечитаемыми ;)

Вообще ручное указание порядка - неверная идея, имхо... У нас уже есть порядок, заданный алгоритмом... И он автоматически должен ложиться на любой императивный язык.

Предположительно:
Порядок определяется одним имеющимся целочисленным номером, с корректировкой остальных при последовательном обходе части икон мышкой, сохранением порядка. Алгоритмически задавать номер нет возможности, т.к. ряд программных операторов не имеет прямых аналогов в ДРАКОНЕ, являются составными с завершающей частью, со вложением других операторов.
Таким образом: формирование маршрутной части программного кода не производится, а фиксируется в номерах икон и пишется программистом вместе с командной частью.

Сообщений от кого-либо о использовании формирования программного код не было. Если есть возражения и уточнения , то пишите.

Новую версия подготовим к новому году.


Последний раз редактировалось ==== Воскресенье, 23 Ноябрь, 2008 15:48, всего редактировалось 2 раз(а).

Вернуться к началу
 Профиль  
 
СообщениеДобавлено: Воскресенье, 23 Ноябрь, 2008 14:12 
Аватара пользователя

Зарегистрирован: Суббота, 29 Март, 2008 19:27
Сообщения: 1097
Откуда: Россия, Чебоксары
Раз уж Вы всё равно занимаетесь редактором, то сделайте хотя бы перемещение схемы по листу...
и выделение части схемы "резиновой линией" (прямоугольником)...
и печать (а равно и сохранение в метафайл)...
и уберите кучу .tmp-файлов...

ну, в общем, эргономику работы с редактором проработать... а то тяжело уж очень...


Вернуться к началу
 Профиль  
 
СообщениеДобавлено: Воскресенье, 23 Ноябрь, 2008 15:26 

Зарегистрирован: Воскресенье, 06 Апрель, 2008 14:43
Сообщения: 1657
Alexey_Donskoy писал(а):
1. сделайте хотя бы перемещение схемы по листу...
2. выделение части схемы "резиновой линией" (прямоугольником)...
3. печать (а равно и сохранение в метафайл)...
4. уберите кучу .tmp-файлов...

1. Выделите одну схему полностью и перемещайте клавишами со стрелками, у клавиш есть автоповтор нажатия.
2. В последней версии. Для шампура есть выделение фрагмента между двумя точками ввода и выполнение операций вырезать, копировать, вставить. Есть операция переставить соседние ветки в силуэте.
3. Был разговор на эту тему. Как сделать не знаю, для чего это нужно не знаю, ведь и так использован формат графического файла с большим сжатием. Для печати рекомендуется использовать внешний графический редактор.
4. Они нужны для отката назад при корректировке, при работе с несколькими листами. Установите свойство папки "Не показывать скрытые файлы и папки".


Последний раз редактировалось ==== Воскресенье, 23 Ноябрь, 2008 15:39, всего редактировалось 1 раз.

Вернуться к началу
 Профиль  
 
СообщениеДобавлено: Воскресенье, 23 Ноябрь, 2008 15:33 

Зарегистрирован: Вторник, 27 Май, 2008 13:24
Сообщения: 155
Alexey_Donskoy писал(а):
Зачем же вещественный номер? Практика таких языков, как Диамс, Фокал и т.п. показывает, что очень скоро такие номера становятся иррационально... нечитаемыми ;)

Очень скоро- на сколько скоро? Через 999 вставок? Достаточно. И читает их все не юзер, а программа. Пользователь читает ТОЛЬКО ДВА - ТРИ СОСЕДНИХ числа. Вещественый ясно зачем: между целыми 3 и 4 не вставишь целое >3 но <4. А делать это приходится, реально проектирование обычно итерационно . Программа же, вообще говоря, не может знать нужную юзеру последовательность сборки кроме простейших линейных случаев конечно или когда язык программирования строго предопределён.
Я бы сделал так как предложил если бы взялся писать для теперешнего файла .drt свой "довесок". Автору виднее, возможно ему проще в качестве порядка зафиксировать последовательность кликов мышью по иконам или создать некую теневую ломаную траекторию. Или ещё как. Важно чтобы перед каждым экспортом не приходилось заново всё "обкликивать", а только внести текущие изменения, чтобы порядок сборки запоминался в файле drt.


Вернуться к началу
 Профиль  
 
СообщениеДобавлено: Понедельник, 24 Ноябрь, 2008 03:22 

Зарегистрирован: Воскресенье, 09 Март, 2008 22:38
Сообщения: 341
Геннадий Тышов писал(а):
3. Был разговор на эту тему. Как сделать не знаю, для чего это нужно не знаю, ведь и так использован формат графического файла с большим сжатием. Для печати рекомендуется использовать внешний графический редактор

Можно поподробнее? Что, формат drt понимается каким-то распространенным графическим редактором?
Каким?


Вернуться к началу
 Профиль  
 
СообщениеДобавлено: Понедельник, 24 Ноябрь, 2008 07:43 

Зарегистрирован: Суббота, 16 Февраль, 2008 07:58
Сообщения: 243
Откуда: Россия, Стерлитамак
Спасибо большое авторам редактора и дракон-языка.
Лично мне реально легче воспринимать сложную информацию с помощью дракон-схем. Редактором попробовал пользоваться недавно, достоточно удобен. Но раз уж планируете дорабатывать, то несколько вопросов / пожеланий:
1.
Геннадий Тышов писал(а):
dvuugl писал(а):
5. После Вашего сообщения, реализуется сборка текстов из икон и примечаний в произвольном порядке без комментариев.
Спасибо за внимание.


Это уже реализовано, или только к новому году появиться? Если реализовано, то как хотя бы без комментариев сделать?

2. Не знаю, насколько важно устанавливать порядок у каждой иконы (в программировании не силен), но хотя бы у отдельных схем думаю необходимо (для определения порядка вывода процедур / функций

3. Не смог разобраться, как изменять размер отдельной иконы (а то бывает наберешь длинный текст в одну строку, пока икон мало не придаешь этому значения, а как схема разрастется, так текст сделаешь в несколько строк, но ширина иконы при этом не меняется)

4. Не нашел (или плохо искал) иконы с таймером. Т.к. хотелось бы использовать не только для программирования


Вернуться к началу
 Профиль  
 
СообщениеДобавлено: Понедельник, 24 Ноябрь, 2008 09:33 
Аватара пользователя

Зарегистрирован: Суббота, 29 Март, 2008 19:27
Сообщения: 1097
Откуда: Россия, Чебоксары
Геннадий Тышов писал(а):
Alexey_Donskoy писал(а):
3. печать (а равно и сохранение в метафайл)...

3. Был разговор на эту тему. Как сделать не знаю, для чего это нужно не знаю, ведь и так использован формат графического файла с большим сжатием. Для печати рекомендуется использовать внешний графический редактор.
Для того, чтобы нормальную печать хотя бы сделать или в Word вставить. Вы пробовали вставлять в Word растровую графику? А метафайл отлично масштабируется, и копировать через буфер сохранения поэтому надо именно в формате метафайла. Делается примерно так (в Дельфи):
Код:
//Всё это может происходить на форме для Print Preview, где имеется PrintImage:TImage
...
var mc:TMetafileCanvas; m:TMetafile; ScaleX,ScaleY:real;
...
  m:=TMetafile.Create; m.Enhanced:=true; m.Width:=Printer.PageWidth; m.Height:=Printer.PageHeight;
  mc:=TMetaFileCanvas.Create(m,0);
  mc.Lock; mc.FillRect(Rect(0,0,Printer.PageWidth,Printer.PageHeight));
  PageWidth:=Printer.PageWidth-(MarginLeft+MarginRight)*Printer.PageWidth div PrintImage.Width;
  PageHeight:=Printer.PageHeight-(MarginTop+MarginBottom)*Printer.PageHeight div PrintImage.Height;
  scalex:=PageWidth/SizeX; ScaleY:=PageHeight/SizeY;
  mc.Font.Assign(SourceFont);  mc.Font.Height:=trunc(11*ScaleX); //удобно масштаб от фонта вычислять
  //Рисовать надо на произвольном холсте с задаваемым масштабом, в данном случае на созданном холсте метафайла
  FillImage(mc,PageWidth,SizeX,ScaleX,...);
  //Теперь метафайл можно использовать как угодно, например, отобразить на форме для Print Preview:
  mc.UnLock;
  mc.Free;
  PrintImage.Picture.Metafile.Assign(m);
  m.Free;
...
  //а потом можно делать опять что угодно, например, напечатать:
  Printer.BeginDoc;
  Printer.Canvas.Draw(0,0,PrintImage.Picture.Metafile);
  Printer.EndDoc;
...
  //или скопировать в буфер обмена:
  Clipboard.Assign(PrintImage.Picture.Metafile);
...
  //или сохранить в файле:
  if SaveDialog1.Execute then PrintImage.Picture.Metafile.SaveToFile(SaveDialog1.FileName);


Геннадий Тышов писал(а):
Alexey_Donskoy писал(а):
4. уберите кучу .tmp-файлов...
4. Они нужны для отката назад при корректировке, при работе с несколькими листами. Установите свойство папки "Не показывать скрытые файлы и папки".
Ёлы-палы, а в один файл эти копии засунуть нельзя, что-ли? Я понимаю, что так проще, но уж если делать, так делать! А уж совет "установить свойство папки" - это вообще несерьёзно ;)


Вернуться к началу
 Профиль  
 
СообщениеДобавлено: Понедельник, 24 Ноябрь, 2008 09:45 
Модератор
Аватара пользователя

Зарегистрирован: Среда, 16 Ноябрь, 2005 00:53
Сообщения: 143
Откуда: Россия, Орёл
Alexey_Donskoy писал(а):
Ёлы-палы, а в один файл эти копии засунуть нельзя, что-ли?
Без этого не работает?
Alexey_Donskoy писал(а):
Я понимаю, что так проще, но уж если делать, так делать!
Проще всего советовать как сделать лучше...


Вернуться к началу
 Профиль  
 
СообщениеДобавлено: Понедельник, 24 Ноябрь, 2008 09:52 
Аватара пользователя

Зарегистрирован: Суббота, 29 Март, 2008 19:27
Сообщения: 1097
Откуда: Россия, Чебоксары
Увы, советовать не проще... Проще сделать самому... Потому что советы не всеми адекватно воспринимаются...

А по поводу файлов - действительно, проблемы: программа же не работает в многооконном режиме. Ладно, пусть так, тогда каковы действия нормального человека? Естественно, запустить ещё одну копию экзешника... А не тут-то было! Они начинают обращаться к одному и тому же .tmp-файлу!


Вернуться к началу
 Профиль  
 
СообщениеДобавлено: Понедельник, 24 Ноябрь, 2008 22:42 

Зарегистрирован: Воскресенье, 06 Апрель, 2008 14:43
Сообщения: 1657
TAU писал(а):
Можно поподробнее? Что, формат drt понимается каким-то распространенным графическим редактором? Каким?
Говорилось о выводе листа в графический файл .png.
Файл ...png прочитайте редактором Paint.
Можете редактировать: убрать упоминание Тышова, добавить логотип фирмы, красивый заголовок, угловой штамп для подписей.
Подготовить для печати, т.е. установить параметры страницы: формат бумаги, размер полей = 0, выбрать ориентацию, раскладку картинки на N x M страницах, центрировать, подогнать или масштабировать.
Предварительно просмотреть. Напечатать. Обрезать поля кромки (подумайте часть или все), склеить скотчем или клеем.
Повесить на стену, провести презентацию.

adva писал(а):
1. ... реализуется сборка текстов из икон и примечаний в произвольном порядке без комментариев.
Это уже реализовано, или ... появиться?
3. Не смог разобраться, как изменять размер отдельной иконы ....
4. Не нашел (или плохо искал) иконы с таймером.
1. Сейчас нету, будем делать.
2. Ширина иконы устанавливается по длине строки текста в окне текстов, т.е. надо длинные строки разделять на несколько строк. Ширину иконы можно изменить: выберите икону, в главном меню пунктами "<-]", "]->" установите желаемую ширину иконы.
4. Установите галочку выбрав в меню пункт "Правка / Разрешить вывод операторов реального времени".

Alexey_Donskoy писал(а):
А метафайл ..... Делается примерно так (в Дельфи):
Спасибо, обязательно сделаем. Когда?, незнаю.

Alexey_Donskoy писал(а):
А уж совет "установить свойство папки" - это вообще несерьёзно ;)
Alexey_Donskoy писал(а):
А по поводу файлов - действительно, проблемы: программа же не работает в многооконном режиме. Ладно, пусть так, тогда каковы действия нормального человека? Естественно, запустить ещё одну копию экзешника... А не тут-то было! Они начинают обращаться к одному и тому же .tmp-файлу!
Вполне серьезно. Программа может работать с несколькими листами поочереди: откройте необходимое количество листов (файлов), перемещайтесь между ними кнопками "Ранее", "Позже", изменяйте, перемещайте из середины "Наверх", сохраняйте.
Если вы работаете над несколькими темами: создайте для каждой темы папку, скопируйте в каждую программу (она небольшая, не требует регистрации и установки, не использует реестр, не использует системной папки временных файлов), выполните работу по каждой теме, сохраните результат вне этих папок, удалите папки.
Программу можно размещать в папках на сменном носителе (флэшке), изменение буквы устройства не помешает работе.

Программа развивается эволюционно, на развитее можете влиять. Все сразу сделать невозможно, делается с края, сохраняется работоспособность. Полагаю, для участников форума и сейчас может найти практическое применение.
Вложение:
Plan.png


Вернуться к началу
 Профиль  
 
СообщениеДобавлено: Вторник, 25 Ноябрь, 2008 14:51 
Аватара пользователя

Зарегистрирован: Суббота, 29 Март, 2008 19:27
Сообщения: 1097
Откуда: Россия, Чебоксары
А как сделать выход (конец) из середины схемы? Может, оно, конечно, и не структурно ;), да нужно... Рестарт контроллера, например...


Вернуться к началу
 Профиль  
 
 Заголовок сообщения: Re: выход из середины схемы
СообщениеДобавлено: Вторник, 25 Ноябрь, 2008 15:17 
Модератор
Аватара пользователя

Зарегистрирован: Среда, 16 Ноябрь, 2005 00:53
Сообщения: 143
Откуда: Россия, Орёл
Вложение:
.png
.png [ 6.17 КБ | Просмотров: 25900 ]


Вернуться к началу
 Профиль  
 
СообщениеДобавлено: Вторник, 25 Ноябрь, 2008 15:57 
Аватара пользователя

Зарегистрирован: Суббота, 29 Март, 2008 19:27
Сообщения: 1097
Откуда: Россия, Чебоксары
Вообще-то есть принципиальная разница между рестартом и продолжением алгоритмического движения по силуэту...
Конечно, обобщённо можно было бы изобразить алгоритм работы контроллера примерно так:
Вложение:
.png
.png [ 7.02 КБ | Просмотров: 25894 ]

однако это:
- неверно (конца в принципе не существует, но редактор не даёт его удалить);
- неудобно (поскольку всё внутреннее содержание будет раскрываться на других листах, отдельными примитивами... и из них потребуется выход на глобальный уровень... то есть аналог механизма исключений, которого нет в Драконе)...


Вернуться к началу
 Профиль  
 
Показать сообщения за:  Поле сортировки  
Начать новую тему Ответить на тему  [ Сообщений: 111 ]  На страницу 1, 2, 3, 4, 5, 6  След.

Часовой пояс: UTC + 3 часа


Кто сейчас на конференции

Сейчас этот форум просматривают: нет зарегистрированных пользователей и гости: 1


Вы не можете начинать темы
Вы не можете отвечать на сообщения
Вы не можете редактировать свои сообщения
Вы не можете удалять свои сообщения
Вы не можете добавлять вложения

Найти:
cron
Вся информация, размещаемая участниками на конференции (тексты сообщений, вложения и пр.) © 2008-2025, участники конференции «DRAKON.SU», если специально не оговорено иное.
Администрация не несет ответственности за мнения, стиль и достоверность высказываний участников, равно как и за безопасность материалов, предоставляемых участниками во вложениях.
Powered by phpBB® Forum Software © phpBB Group
Русская поддержка phpBB