DRAKON.SU

Текущее время: Воскресенье, 25 Январь, 2026 11:40

Часовой пояс: UTC + 3 часа




Начать новую тему Ответить на тему  [ Сообщений: 15 ] 
Автор Сообщение
СообщениеДобавлено: Суббота, 29 Октябрь, 2016 22:32 

Зарегистрирован: Понедельник, 14 Декабрь, 2015 19:18
Сообщения: 128
Уважаемые форумчане!
Выкладываю данную дракон-схему.
Подскажите, пожалуйста, что с точки зрения восприятия не очень?
Я пользовался редактором Степана Митькина.
К сожалению, не получилось две стрелки "if" свести в одну.
Также, возможно, сделал не очень с точки зрения эргономичности два условия.
Вложение:
20161029224510.png
20161029224510.png [ 96.71 КБ | Просмотров: 17952 ]


Вернуться к началу
 Профиль  
 
СообщениеДобавлено: Суббота, 29 Октябрь, 2016 23:04 

Зарегистрирован: Воскресенье, 24 Февраль, 2008 15:32
Сообщения: 6037
Откуда: Москва
Что вы хотели изобразить: алгоритм или программу?
Получился какой-то гибрид, ни то, ни се.

Это не программа, так как не хватает строгости.
Это не алгоритм, так как много непонятных и главное ненужных обозначений.

Попробуйте нарисовать отдельно две дракон-схемы:
1 алгоритм
2 программу

Начните а алгоритма. Для этого Уберите многие программистские обозначения и замените их русскими словами (в разумных пределах)

В большом комментарии уберите обозначения и напишите по русски, что и зачем должен делать ваш алгоритм. Чтобы было понятно, не только вам, но и читателям вашего алгоритма.

Цитата:
не получилось две стрелки "if" свести в одну.
И очень хорошо, что не получилось. Не следует их сводить в одну.
Скажу проще. Вы хотели совершить ошибку. Но редактор Степана Митькина не позволил вам сделать ошибку.


Вернуться к началу
 Профиль  
 
СообщениеДобавлено: Суббота, 29 Октябрь, 2016 23:48 

Зарегистрирован: Понедельник, 14 Декабрь, 2015 19:18
Сообщения: 128
Вот:
Вложение:
20161029235958.png
20161029235958.png [ 144.52 КБ | Просмотров: 17938 ]


Со стрелками не много Вас не понял. Сейчас книги под рукой нету. Но в разделе, где про "И", "ИЛИ" - там, по-моему, стрелку в одну вливались, чтобы все четко ясно было?


Вернуться к началу
 Профиль  
 
СообщениеДобавлено: Воскресенье, 30 Октябрь, 2016 00:26 

Зарегистрирован: Воскресенье, 24 Февраль, 2008 15:32
Сообщения: 6037
Откуда: Москва
Владимир, очень хорошо.

1. Насчет стрелок. У меня в старой книге была ошибка, когда стрелки сливались. Митькин все сделал правильно. Сливание стрелок запрещено.

2. Команды в алгоритме надо писать в повелительном наклонении.

3. Не сохранили, а Сохрани или Сохранить

4. Не Получили, а Получи или Получить

5. Вместо Пересчитали... лучше написать Преобразуй свойство "Тип регистра" в смещение...

6. важно! В иконах вопрос не следует задавать отрицательные вопросы. В вашем алгоритме три ошибки. Уберите отрицания (уберите три частицы "не"). И поменяйте местами Да и нет в трех местах


Вернуться к началу
 Профиль  
 
СообщениеДобавлено: Воскресенье, 30 Октябрь, 2016 05:50 

Зарегистрирован: Среда, 07 Январь, 2015 14:53
Сообщения: 1359
Владимир Паронджанов писал(а):
Владимир, очень хорошо.
...
Вовсе, не очень хорошо!
Когнитивно не хорошо.

Смотрите дискуссию:
http://forum.oberoncore.ru/viewtopic.php?p=96067#p96067 от Суббота, 30 Апрель, 2016 18:41
http://forum.oberoncore.ru/viewtopic.php?p=96121#p96121

http://forum.oberoncore.ru/viewtopic.php?p=96122#p96122
Владимир Паронджанов писал(а):
Тем не менее, путаница не возникает.
Однако, путаница возникла.
ДРАКОН - "Наглядность" пострадала.


Вернуться к началу
 Профиль  
 
СообщениеДобавлено: Воскресенье, 30 Октябрь, 2016 13:01 

Зарегистрирован: Понедельник, 14 Декабрь, 2015 19:18
Сообщения: 128
I. Схема
Владимир Паронджанов писал(а):
Владимир, очень хорошо.

1. Насчет стрелок. У меня в старой книге была ошибка, когда стрелки сливались. Митькин все сделал правильно. Сливание стрелок запрещено.

2. Команды в алгоритме надо писать в повелительном наклонении.

3. Не сохранили, а Сохрани или Сохранить

4. Не Получили, а Получи или Получить

5. Вместо Пересчитали... лучше написать Преобразуй свойство "Тип регистра" в смещение...

6. важно! В иконах вопрос не следует задавать отрицательные вопросы. В вашем алгоритме три ошибки. Уберите отрицания (уберите три частицы "не"). И поменяйте местами Да и нет в трех местах


Сделал:

Вложение:
20161030121151.png
20161030121151.png [ 144.01 КБ | Просмотров: 17913 ]


Остался вопрос по циклу "для".
1. Вопрос.
В моей программе в цикле по окончанию очередной итерации следующий тег становиться текущим.
В данной ДРАКОН-схеме это пока не представлено.
В первоначально выложенном варианте это видно в открывающей иконке цикла "для".

2. Вариант действия
Здесь можно было сделать это иконой "Действие" перед закрывающейся иконкой цикла"для".
Т.е. чтобы в новую итерацию мы вошли с новым текущим тегом и новым следующем.

3. Сложность реализации
Однако, в этом случае возникает сложность по прерыванию итерации цикла этими двумя условиями(которые две стрелки вверх).
Мне в этом случае также нужно уже работать с новыми текущим и следующим тегом.

II. Обсуждение иконки "для"
LKom писал(а):
Владимир Паронджанов писал(а):
Владимир, очень хорошо.
...
Вовсе, не очень хорошо!
Когнитивно не хорошо.

Смотрите дискуссию:
http://forum.oberoncore.ru/viewtopic.php?p=96067#p96067 от Суббота, 30 Апрель, 2016 18:41
http://forum.oberoncore.ru/viewtopic.php?p=96121#p96121

http://forum.oberoncore.ru/viewtopic.php?p=96122#p96122
Владимир Паронджанов писал(а):
Тем не менее, путаница не возникает.
Однако, путаница возникла.
ДРАКОН - "Наглядность" пострадала.

Прочитал.
Книгу по медицинским алгоритмам не читал. В редакторе увидел эти две иконки. Честно говоря, пока особо не понял зачем они. И, поэтому, действительно ли они могут запутать меня и тех, кому я показываю, кто не читал книгу по медицинским алгоритмам?


Вернуться к началу
 Профиль  
 
СообщениеДобавлено: Воскресенье, 30 Октябрь, 2016 14:34 

Зарегистрирован: Воскресенье, 24 Февраль, 2008 15:32
Сообщения: 6037
Откуда: Москва
Поехали дальше.

1. Мне кажется, лучше заменить «свойство» на атрибут.

2. В нижней иконе Вопрос слова «сохраненные» лучше убрать. Это и так ясно.
Очень громоздкий текст. Может быть, лучше так:
Цитата:
Совпадают ли значения атрибутов «№ регистра у текущего и следующего тегов?


3. В двух нижних иконах Действие торчат уши программистского оператора Присвоить. Желательно исправить. Например, так:
Цитата:
Вычислить значение атрибута «№ регистра» следующего тэга.
Для этого прибавить смещение к значению атрибута «№ регистра» текущего тэга


4. Ваши собственные замечания и недочеты по циклу Для.
Исправьте, как считаете нужным


Вернуться к началу
 Профиль  
 
СообщениеДобавлено: Воскресенье, 30 Октябрь, 2016 15:39 

Зарегистрирован: Среда, 07 Январь, 2015 14:53
Сообщения: 1359
http://forum.oberoncore.ru/viewtopic.php?p=99126#p99126
Владимир Паронджанов писал(а):
Попробуйте нарисовать отдельно две дракон-схемы:
1 алгоритм
2 программу

Видим, В.Д. Паронджанов признает, что язык Дракон и построитель С. Митькина не имеют средств для записи алгоритма и программы одновременно. В.Д. Паронджанов предлагает разнести их, что приводит к потере связи между алгоритмом и программой, потере целостного восприятия, создает предпосылки к появлению ошибок.

В ИС Дракон запись алгоритма в проблемной области и программного кода органично объединены и неразрывны.
Приходится констатировать: у В.Д. Паронджанова развитие языка Дракон происходит изолировано от ИС Дракон.


Вернуться к началу
 Профиль  
 
СообщениеДобавлено: Понедельник, 31 Октябрь, 2016 20:32 

Зарегистрирован: Пятница, 30 Сентябрь, 2016 09:51
Сообщения: 42
Владимир Паронджанов http://forum.drakon.su/viewtopic.php?p=99126#p99126 писал(а):
Что вы хотели изобразить: алгоритм или программу?
Получился какой-то гибрид, ни то, ни се.

LKom viewtopic.php?p=99137#p99137 писал(а):
http://forum.oberoncore.ru/viewtopic.php?p=99126#p99126
Владимир Паронджанов писал(а):
Попробуйте нарисовать отдельно две дракон-схемы:
1 алгоритм
2 программу

Видим, В.Д. Паронджанов признает, что язык Дракон и построитель С. Митькина не имеют средств для записи алгоритма и программы одновременно. В.Д. Паронджанов предлагает разнести их, что приводит к потере связи между алгоритмом и программой, потере целостного восприятия, создает предпосылки к появлению ошибок.

В ИС Дракон запись алгоритма в проблемной области и программного кода органично объединены и неразрывны.
Приходится констатировать: у В.Д. Паронджанова развитие языка Дракон происходит изолировано от ИС Дракон.

    Помогите, пожалуйста, понять чем различаются:
      алгоритм
    и
      программа (компьютерная программа)?


Вернуться к началу
 Профиль  
 
СообщениеДобавлено: Понедельник, 31 Октябрь, 2016 21:09 

Зарегистрирован: Воскресенье, 24 Февраль, 2008 15:32
Сообщения: 6037
Откуда: Москва
медик_пытатель писал(а):
    Помогите, пожалуйста, понять чем различаются:
      алгоритм
    и
      программа (компьютерная программа)?
Применительно к дракон-схеме различие состоит в следующем.

В алгоритме внутри икон разрешается писать на обычном русском языке, чтобы понятно было ЧЕЛОВЕКУ.
В программе внутри икон следует писать по правилам выбранного языка программирования (то есть на "птичьем" языке, который понимают только программисты). Чтобы эту программу можно было выполнить (после компиляции в исполняемый код) на компьютере.

Я надеюсь, что Владимир Невзоров нарисует две дракон-схемы (не только дракон-схему алгоритма, но и дракон-схему программы).
И тогда можно будет в живую увидеть отличие алгоритма от программы.


Вернуться к началу
 Профиль  
 
СообщениеДобавлено: Понедельник, 31 Октябрь, 2016 22:29 

Зарегистрирован: Понедельник, 14 Декабрь, 2015 19:18
Сообщения: 128
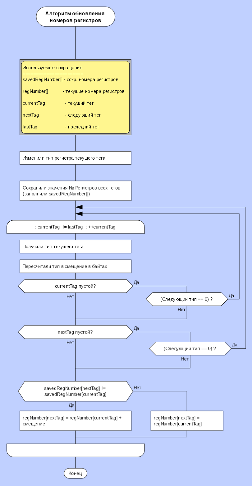
I. Схема:
Вложение:
20161031220900.png
20161031220900.png [ 169.38 КБ | Просмотров: 17863 ]


Владимир Паронджанов писал(а):
Поехали дальше.

1. Мне кажется, лучше заменить «свойство» на атрибут.

2. В нижней иконе Вопрос слова «сохраненные» лучше убрать. Это и так ясно.
Очень громоздкий текст. Может быть, лучше так:
Цитата:
Совпадают ли значения атрибутов «№ регистра у текущего и следующего тегов?


3. В двух нижних иконах Действие торчат уши программистского оператора Присвоить. Желательно исправить. Например, так:
Цитата:
Вычислить значение атрибута «№ регистра» следующего тэга.
Для этого прибавить смещение к значению атрибута «№ регистра» текущего тэга


4. Ваши собственные замечания и недочеты по циклу Для.
Исправьте, как считаете нужным


1. Заменил.
2. Сохраненный нужно оставить.
3. В одной сделал, в другой как-то не очень получилось. Может воспользоваться иконкой "полка" как-нибудь?
4. Пока самый не понятный вопрос. Что было изначально в цикле "Для" - итерация/увеличение текущего тега на единицу - т.е. переход на следующий тег и повторение всего алгоритма с ним - здесь не знаю как в открывающейся иконки цикла написать. Поэтому сделал дополнительный вопрос.
Т.е. суть, которую хочу донести - это то что в цикл мы входим с уже назначенным текущим тегом и следующем. Как доходим до конца цикла и снова возвращаемся в его начало - теперь нам нужны уже следующий и следующий за следующем теги.
Также возможна ситуация по экстренному возврату в начало цикла. Иными словами, в определенных случаях нам не надо доходить до конца цикла, а нужно вернуться в начало, в котором также нужно чтобы мы взяли на место текущего тега следующий и на место следующего - следующий за следующим.

II. По поводу алгоритма
На самом деле мне и интересно(что Владимир Паронджанов угадал) построить алгоритм. И благодаря этой теме я начинаю понимать разницу между программой и алгоритмом.
Вот код перед программистом. Он хорошо написан и оформлен. Программист даже видит циклы и какие-то присвоения, действия. Чтобы разобраться, что именно делает код - нужно изучить тематику. А если ему дать именно такой алгоритм в помощь, то дело пойдет быстрее. Код перед глазами и листок со схемой, описывающей что здесь происходит. И можно быстро врубиться. Т.е. это как документация. Но не в самом коде. А рядом. Считаю это очень важным. И я благодарен каждому участнику этой тему за мысли, за то что сейчас и здесь рождается действительно алгоритм, а не программа. И, повторюсь, я начинаю видеть разницу.


Вернуться к началу
 Профиль  
 
СообщениеДобавлено: Вторник, 01 Ноябрь, 2016 16:48 

Зарегистрирован: Воскресенье, 24 Февраль, 2008 15:32
Сообщения: 6037
Откуда: Москва
Ценная мысль Владимира Невзорова,
которую нужно записать золотыми буквами


Владимир Невзоров писал(а):
благодаря этой теме я начинаю понимать разницу между программой и алгоритмом.

Вот код перед программистом. Он хорошо написан и оформлен. Программист даже видит циклы и какие-то присвоения, действия. Чтобы разобраться, что именно делает код - нужно изучить тематику.

А если ему дать именно такой алгоритм в помощь, то дело пойдет быстрее. Код перед глазами и листок со схемой, описывающей что здесь происходит. И можно быстро врубиться.

Т.е. это как документация. Но не в самом коде. А рядом. Считаю это очень важным.


Вернуться к началу
 Профиль  
 
СообщениеДобавлено: Пятница, 04 Ноябрь, 2016 09:43 

Зарегистрирован: Воскресенье, 24 Февраль, 2008 15:32
Сообщения: 6037
Откуда: Москва
Владимир, желательно изложить эту мысль более подробно, более детально. Чтобы она стала достоянием МНОГИХ людей. Вы хорошо пишете, у вас получится. Мысль очень ценная, ее надо развернуть.


Вернуться к началу
 Профиль  
 
СообщениеДобавлено: Воскресенье, 13 Ноябрь, 2016 10:01 

Зарегистрирован: Воскресенье, 24 Февраль, 2008 15:32
Сообщения: 6037
Откуда: Москва
Повторно
Владимир Паронджанов писал(а):
Владимир, желательно изложить эту мысль более подробно, более детально. Мысль очень ценная, ее надо развернуть.
Вы готовы?
Если да, то действуйте, не теряйте времени.


Вернуться к началу
 Профиль  
 
СообщениеДобавлено: Пятница, 14 Июль, 2017 22:51 

Зарегистрирован: Вторник, 27 Май, 2008 13:24
Сообщения: 155
Алгоритм- это программа в форме понятной человеку.
Программа - это алгоритм в форме понятной машине.


Вернуться к началу
 Профиль  
 
Показать сообщения за:  Поле сортировки  
Начать новую тему Ответить на тему  [ Сообщений: 15 ] 

Часовой пояс: UTC + 3 часа


Кто сейчас на конференции

Сейчас этот форум просматривают: нет зарегистрированных пользователей и гости: 1


Вы не можете начинать темы
Вы не можете отвечать на сообщения
Вы не можете редактировать свои сообщения
Вы не можете удалять свои сообщения
Вы не можете добавлять вложения

Найти:
cron
Вся информация, размещаемая участниками на конференции (тексты сообщений, вложения и пр.) © 2008-2025, участники конференции «DRAKON.SU», если специально не оговорено иное.
Администрация не несет ответственности за мнения, стиль и достоверность высказываний участников, равно как и за безопасность материалов, предоставляемых участниками во вложениях.
Powered by phpBB® Forum Software © phpBB Group
Русская поддержка phpBB