DRAKON.SU

Текущее время: Четверг, 18 Декабрь, 2025 02:25

Часовой пояс: UTC + 3 часа




Начать новую тему Ответить на тему  [ Сообщений: 20 ] 
Автор Сообщение
СообщениеДобавлено: Понедельник, 24 Апрель, 2017 09:31 

Зарегистрирован: Воскресенье, 24 Февраль, 2008 15:32
Сообщения: 6037
Откуда: Москва
Новая книга Владимира Паронджанова.
Как написать хороший учебник для хороших людей.
Учебники, о которых мечтают студенты и школьники.


Книгу я почти написал.

Выкладываю 1-й вариант аннотации
Цитата:
Паронджанов В. Д.
Как написать хороший учебник для хороших людей. Учебники, о которых мечтают студенты и школьники. — М.: ДМК Пресс, 2017. — 500 с. — Иллюстраций: 160.
ISBN 978-5-

Нынешние учебники мучительно трудны и непонятны для народа. Авторы учебников не любят школьников и студентов, понапрасну мучают их, заставляют портить зрение и страдать. Нам нужны другие учебники, позволяющие изучать науки быстро, легко и с удовольствием.

Как создать эргономичный учебник, удобный для школьников и студентов? Как ускорить усвоение знаний? Как сократить неоправданные трудозатраты учащихся? Как избавить молодежь от непомерной учебной нагрузки и одновременно повысить качество образования? Книга дает подробные ответы, позволяющий изложить сложный научный и учебный материал в кристально ясной, доходчивой форме по принципу «Взглянул — и сразу понял!»

Ведется наглядное обучение на примерах. Читатель быстро привыкает к самостоятельному составлению иллюстрированных учебников. Великолепные рисунки позволяют мгновенно понять суть дела.

Для авторов презентаций, статей, обзоров, учебников, учебных пособий, курсов лекций, научно-популярных и профессиональных книг, научных монографий, технических писателей. Может быть полезной при написании рефератов, курсовых и дипломных работ, магистерских и кандидатских диссертаций.

Прошу критиковать


Вернуться к началу
 Профиль  
 
СообщениеДобавлено: Понедельник, 24 Апрель, 2017 09:38 

Зарегистрирован: Пятница, 13 Март, 2009 16:36
Сообщения: 219
Откуда: Казань
Мне кажется, что одним из вариантов эргономизации может являться создание аудио-книг. Многие молодые люди ходят в наушниках и что-то слушают, а если им дать качественный аудио учебник, то они могли бы изучать предметы тогда, когда удобно слушать, но не удобно читать книгу.


Вернуться к началу
 Профиль  
 
СообщениеДобавлено: Понедельник, 24 Апрель, 2017 09:44 

Зарегистрирован: Воскресенье, 24 Февраль, 2008 15:32
Сообщения: 6037
Откуда: Москва
Рифат, вы правы.

Но. Отличительная особенность моего подхода в том, что я сузил тему. И рассматриваю систему Учебник — Глаз — Мозг

Это значит, что в моей книге рассматриваются только зрительные учебники, которые воспринимаются человеком через ГЛАЗА.

Учебник, воспринимаемый через УХО, это отдельная самостоятельная тема.
Я ее не касаюсь.


Вернуться к началу
 Профиль  
 
СообщениеДобавлено: Вторник, 25 Апрель, 2017 10:44 

Зарегистрирован: Воскресенье, 24 Февраль, 2008 15:32
Сообщения: 6037
Откуда: Москва
Второй вариант аннотации
Цитата:
Паронджанов В. Д.
Как написать хороший учебник для хороших людей. Учебники, о которых мечтают студенты и школьники. — М.: ДМК Пресс, 2017. — 500 с. — Иллюстраций: 160.
ISBN 978-5-

Нынешние учебники мучительно трудны и непонятны для народа. Авторы учебников не любят школьников и студентов, понапрасну мучают их, заставляют портить зрение и страдать. Нужны другие учебники, позволяющие изучать науки быстро, легко и с удовольствием.

Как создать эргономичный учебник, удобный для школьников и студентов? Как ускорить усвоение знаний? Как сократить неоправданные трудозатраты учащихся? Как избавить молодежь от непомерной учебной нагрузки и одновременно повысить качество образования? Книга дает подробные ответы, позволяющие изложить сложный научный и учебный материал в кристально ясной, доходчивой форме по принципу «Взглянул — и сразу понял!»

Ведется наглядное обучение на убедительных примерах. Читатель быстро привыкает к инфографике и самостоятельному составлению иллюстрированных учебников. Великолепные рисунки позволяют мгновенно понять суть дела.

Для авторов презентаций, статей, обзоров, учебников, учебных пособий, курсов лекций, научно-популярных и профессиональных книг, научных монографий, технических и нон-фикшен писателей. Может быть полезным при написании руководств, рефератов, курсовых и дипломных работ, магистерских и кандидатских диссертаций.


Вернуться к началу
 Профиль  
 
СообщениеДобавлено: Суббота, 29 Апрель, 2017 18:55 

Зарегистрирован: Воскресенье, 24 Февраль, 2008 15:32
Сообщения: 6037
Откуда: Москва
Книгу закончил и отправил в издательство.
Выкладываю копию письма
Цитата:
Авторское предложение
Паронджанов Владимир <vdp2007@bk.ru>
Кому: Movchan Dmitry

сегодня, 18:50
1 файл

Здравствуйте, Дмитрий Алексеевич!

Направляю на Ваше рассмотрение рукопись книги "Как написать хороший учебник для хороших людей? Учебники, о которых мечтают студенты и школьники".


С уважением,
Владимир Данилович Паронджанов
Тел: 8-916-111-91-57
Viber: 8-916-111-91-57
E-mail: vdp2007@bk.ru
Скайп: facebook:vdp2007


Вернуться к началу
 Профиль  
 
СообщениеДобавлено: Суббота, 29 Апрель, 2017 18:59 

Зарегистрирован: Среда, 07 Январь, 2015 14:53
Сообщения: 1359
Зачем нужно делить людей на хороших и не очень?

С алгоритмами люди станут лучше.
---
Можно ли будет познакомиться с книгой до выхода из печати?


Вернуться к началу
 Профиль  
 
СообщениеДобавлено: Суббота, 29 Апрель, 2017 20:22 

Зарегистрирован: Воскресенье, 24 Февраль, 2008 15:32
Сообщения: 6037
Откуда: Москва
LKom писал(а):
Зачем нужно делить людей на хороших и не очень?
Это просто фигура речи. В книге нет никакого деления на хороших и не очень.

LKom писал(а):
С алгоритмами люди станут лучше.
В душе я с Вами согласен. Но книга совсем не про это.
---
LKom писал(а):
Можно ли будет познакомиться с книгой до выхода из печати?
На самом деле, книга еще недоделана. Нет последней (22-й главы). Я должен многое отредактировать, перед выходом в свет.

Издатель будет читать книгу примерно месяц. А я за это время успею исправить все огрехи.

Таким образом, я пытаюсь работать параллельно с издателем.
Зачем? Чтобы ускорить выход книги в свет.

На Ваш вопрос. Да, я выложу книгу до печати Но после того, как доведу книгу до ума.
LKom, спасибо за внимание.


Вернуться к началу
 Профиль  
 
СообщениеДобавлено: Понедельник, 22 Май, 2017 18:35 

Зарегистрирован: Воскресенье, 24 Февраль, 2008 15:32
Сообщения: 6037
Откуда: Москва
Сегодня получил ответ от Издателя:
Цитата:
RE: Авторское предложение

Дмитрий Мовчан <dmkpress@gmail.com>
Кому: 'Паронджанов Владимир'

сегодня, 17:53
Владимир Данилович, добрый день!

Интересное предложение, но сейчас у нас очень много книг в работе. Давайте ближе к осени его рассмотрим. Спасибо!

С уважением, Мовчан Д. А.


Вернуться к началу
 Профиль  
 
СообщениеДобавлено: Вторник, 08 Август, 2017 10:25 

Зарегистрирован: Воскресенье, 24 Февраль, 2008 15:32
Сообщения: 6037
Откуда: Москва
Сегодня 8 августа 2017 я окончательно закончил доработку рукописи книги.
Гора с плеч свалилась. Даже не верится.

Послал Издателю письмо
Цитата:
вторник, 8 августа 2017 г., 8:13
от Владимир Паронджанов <vdp2007@bk.ru>:

Здравствуйте, Дмитрий Алексеевич!

Я отредактировал текст и добавил три главы: 22, 23 и 24.
Направляю на Ваше рассмотрение доработанный вариант

Буду ждать решения Издателя.


Вернуться к началу
 Профиль  
 
СообщениеДобавлено: Пятница, 11 Август, 2017 13:06 

Зарегистрирован: Воскресенье, 24 Февраль, 2008 15:32
Сообщения: 6037
Откуда: Москва
Выложил книгу на сайте
Цитата:
Паронджанов В.Д. Как написать хороший учебник для хороших людей. Учебники, о которых мечтают школьники, студенты и профессионалы. — М., 2017. — 401 с.— Иллюстраций: 180.

http://drakon.su/_media/parondzhanov_.pdf


Вернуться к началу
 Профиль  
 
СообщениеДобавлено: Понедельник, 14 Август, 2017 08:20 

Зарегистрирован: Воскресенье, 24 Февраль, 2008 15:32
Сообщения: 6037
Откуда: Москва
Получил краткий отзыв на мою книгу от Альгирдаса Каралюса:
Цитата:
Algirdas Karalius <......@gmail.com>
Кому: Паронджанов Владимир

сегодня, 1:47
spasibo za knigu ja prochital eio bravo super


Вернуться к началу
 Профиль  
 
СообщениеДобавлено: Вторник, 15 Август, 2017 17:40 
Аватара пользователя

Зарегистрирован: Пятница, 10 Март, 2017 08:05
Сообщения: 49
На рис. 78 в схеме "Двуглавый змей" соединительные линии внизу слегка сдвинуты. Это, конечно, мелкая ошибка. Но ведь в эргономике нет мелочей.


Вложения:
Комментарий к файлу: Рис. 78, схема "Двуглавый змей"
figure78.jpg
figure78.jpg [ 43.69 КБ | Просмотров: 22856 ]
Вернуться к началу
 Профиль  
 
СообщениеДобавлено: Вторник, 15 Август, 2017 18:41 

Зарегистрирован: Воскресенье, 24 Февраль, 2008 15:32
Сообщения: 6037
Откуда: Москва
Василий, спасибо. Полезное замечание.


Вернуться к началу
 Профиль  
 
СообщениеДобавлено: Понедельник, 21 Август, 2017 11:42 
Аватара пользователя

Зарегистрирован: Пятница, 10 Март, 2017 08:05
Сообщения: 49
Коллеги, предлагаю пока использовать иконы и схемы языка ГРАФ в среде Visio

1) Скачать два файла в папку, где лежат файлы Visio с расширением .vssx ("My Shapes")
- GRAF.Icons.vssx
- GRAF.Schemes.vssx
2) Подключить скачанные файлы через пользовательский интерфейс Visio
- см. скриншот GRAF.png

Visio 2016:
File >> Options >> Advanced >> General >> [File Locations] >> [My Shapes] = "Your path for .vssx files"

Доработать, исправить, улучшить схемы можно через операции Group/Ungroup.


Вложения:
Комментарий к файлу: Иконы и схемы языка ГРАФ
GRAF.Visio.zip [106.84 КБ]
Скачиваний: 506
Комментарий к файлу: Скриншот - как подключить файлы
GRAF.png
GRAF.png [ 49.51 КБ | Просмотров: 22793 ]
Вернуться к началу
 Профиль  
 
СообщениеДобавлено: Суббота, 26 Август, 2017 14:54 

Зарегистрирован: Вторник, 22 Сентябрь, 2015 20:43
Сообщения: 76
Владимир Паронджанов писал(а):
Выложил книгу на сайте
Цитата:
Паронджанов В.Д. Как написать хороший учебник для хороших людей. Учебники, о которых мечтают школьники, студенты и профессионалы. — М., 2017. — 401 с.— Иллюстраций: 180.

http://drakon.su/_media/parondzhanov_.pdf

Некорректно сравнивать плохой текстовый документ (например, на рис. 16) и полученный из него графический конспект (на рис. 30), потому что они не эквивалентны по информационному содержанию -- графический конспект получен существенным неэквивалентным преобразованием исходного документа.

А с чем надо сравнивать?
Графический конспект на рис. 30 следует непосредственно переписать в виде текста, набора предложений, и сравнивать конспект с полученным текстом.

К сожалению, я сам иногда попадаю в подобные ловушки.


Вернуться к началу
 Профиль  
 
СообщениеДобавлено: Суббота, 26 Август, 2017 17:04 

Зарегистрирован: Среда, 07 Январь, 2015 14:53
Сообщения: 1359
http://walwalru.blogspot.ru/2014/05/
Май 2014 года

Графические конспекты для школьников.

Формируются с использованием ИС Дракон.


Вернуться к началу
 Профиль  
 
СообщениеДобавлено: Понедельник, 28 Август, 2017 16:58 

Зарегистрирован: Воскресенье, 24 Февраль, 2008 15:32
Сообщения: 6037
Откуда: Москва
Конкурирующая книга (издана общим тиражом миллион экземпляров)
Цитата:
Как писать хорошо
Классическое руководство по созданию нехудожественных текстов
Уильям Зинсер (Zinsser William)
On Writing Well: The Classic Guide to Writing Nonfiction

https://www.alpinabook.ru/catalog/ArtOf ... owerfunnel

Видео
https://www.youtube.com/watch?v=mnXGuLjy9Ss


Вернуться к началу
 Профиль  
 
СообщениеДобавлено: Суббота, 02 Сентябрь, 2017 11:36 

Зарегистрирован: Воскресенье, 24 Февраль, 2008 15:32
Сообщения: 6037
Откуда: Москва
Владимир Шелехов писал(а):
http://drakon.su/_media/parondzhanov_.pdf

Некорректно сравнивать плохой текстовый документ (например, на рис. 16) и полученный из него графический конспект (на рис. 30), потому что они не эквивалентны по информационному содержанию -- графический конспект получен существенным неэквивалентным преобразованием исходного документа.

А с чем надо сравнивать?
Графический конспект на рис. 30 следует непосредственно переписать в виде текста, набора предложений, и сравнивать конспект с полученным текстом.

К сожалению, я сам иногда попадаю в подобные ловушки.

Спасибо за замечание, Владимир Иванович.
Речь идет о другом.

Моя цель — научить авторов текста писать понятно.
На рис. 16 представлен подлинник, оригинал, взятый из реального учебного пособия.
У этого подлинника (оригинала) есть автор, фамилию которого я не стал указывать.

Я показываю, что оригинальный текст можно улучшить с помощью графики.
Более понятный текст представлен (с сокращениями!) на рис. 30.

Таким образом, на рис. 16 представлен оригинальный текст, который во многом более полный, чем на рис. 30.
Я выбросил из оригинала менее важные детали.
Однако более важные детали (на рис. 30) я изложил более подробно, чтобы указать на промахи автора оригинального текста.

Вы пишите:
Цитата:
Графический конспект на рис. 30 следует непосредственно переписать в виде текста, набора предложений, и сравнивать конспект с полученным текстом.

Вы предлагаете сравнивать два текста. Зачем?
Идея заключается в том, что графический конспект может обогатить учебный текст, сделать его БОЛЕЕ ПОНЯТНЫМ для читателя.

Сравнение двух различных текстов по сути дела зачеркивает идею графического конспекта, делает ее ненужной.


Вернуться к началу
 Профиль  
 
СообщениеДобавлено: Суббота, 02 Сентябрь, 2017 15:28 

Зарегистрирован: Среда, 07 Январь, 2015 14:53
Сообщения: 1359
Конспект, даже графический, по определению является изложением первоисточника.

А В.Д. Паронджанов, получается, еще и присочинил.

Данное действие вводит в заблуждение относительно содержания первоисточника.
Такой конспект не нужен.

В.И. Шелехов называет такое действие ловушкой:
Владимир Шелехов писал(а):
К сожалению, я сам иногда попадаю в подобные ловушки.


Вернуться к началу
 Профиль  
 
СообщениеДобавлено: Понедельник, 02 Октябрь, 2017 10:03 
Аватара пользователя

Зарегистрирован: Пятница, 10 Март, 2017 08:05
Сообщения: 49
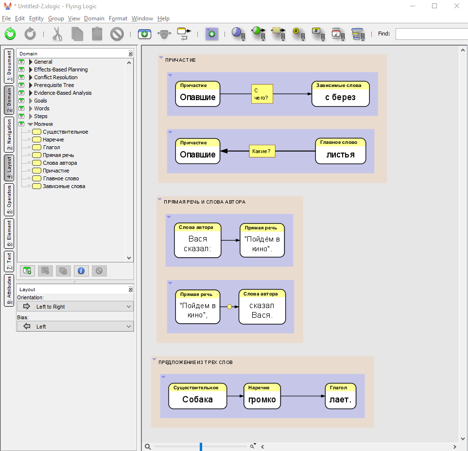
Пример построения конструкций на языке МОЛНИЯ в приложении Flying Logic (http://flyinglogic.com/).
Кстати, как правильно написать название языка МОЛНИЯ на латинице - LIGHTNING, MOLNIYA - или как-то иначе?


Вложения:
lightning.png
lightning.png [ 96.74 КБ | Просмотров: 22344 ]
Вернуться к началу
 Профиль  
 
Показать сообщения за:  Поле сортировки  
Начать новую тему Ответить на тему  [ Сообщений: 20 ] 

Часовой пояс: UTC + 3 часа


Кто сейчас на конференции

Сейчас этот форум просматривают: нет зарегистрированных пользователей и гости: 1


Вы не можете начинать темы
Вы не можете отвечать на сообщения
Вы не можете редактировать свои сообщения
Вы не можете удалять свои сообщения
Вы не можете добавлять вложения

Найти:
cron
Вся информация, размещаемая участниками на конференции (тексты сообщений, вложения и пр.) © 2008-2025, участники конференции «DRAKON.SU», если специально не оговорено иное.
Администрация не несет ответственности за мнения, стиль и достоверность высказываний участников, равно как и за безопасность материалов, предоставляемых участниками во вложениях.
Powered by phpBB® Forum Software © phpBB Group
Русская поддержка phpBB