DRAKON.SU

Текущее время: Понедельник, 03 Ноябрь, 2025 12:00

Часовой пояс: UTC + 3 часа




Начать новую тему Ответить на тему  [ Сообщений: 32 ]  На страницу Пред.  1, 2
Автор Сообщение
 Заголовок сообщения: Re: Метка на выходе "Нет"
СообщениеДобавлено: Вторник, 15 Ноябрь, 2016 10:28 

Зарегистрирован: Суббота, 16 Февраль, 2008 07:58
Сообщения: 243
Откуда: Россия, Стерлитамак
Степан Митькин писал(а):
Необходимость полагаться на чтение "Да" и "Нет" мучает меня.
Я только сейчас это осознал. Благодарю пользователя livit.

Предлагаю вот что:

Мне тоже понравился вариант с направленными треугольниками, лучше черными, кружки не понравились.

И согласен с Алексеем, т.к. мозг человека ограничен в "оперативной" памяти, то где можно, лучше избавляться от текста. В данном случае можно, и даже нужно, тем более дракон позиционируется именно как маршрутная часть. Визуальное представление достаточно быстро закрепится до автоматического распознавания, что не будет требовать задействования "оперативной" памяти, вид икон же закрепился, или вы Lcom постоянно вспоминаете, что обозначает та или иная икона? Или более простой пример, вы видите улыбку на лице человека, и автоматически знаете, что он в хорошем настроении.

По поводу ограничений "оперативной" неплохо написано у Даниэля Канемана (Думай медленно решай быстро). Возможно эта книга может послужить и отправной точкой в изучении когнитивной эргономики.

На вскидку такой пример (не дословно):
Если вас попросят к четырехзначному числу прибавить например 3 (или даже 1), то вы без труда это сделаете. И уверен, сколько бы чисел не задали, ответите безошибочно. Но если при этом попросят запомнить и удерживать в памяти к примеру номер телефона, то тут уже будут большие трудности с решением задачи: либо телефон не запомните, либо примеры не сможете правильно решить.


Вернуться к началу
 Профиль  
 
 Заголовок сообщения: Re: Метка на выходе "Нет"
СообщениеДобавлено: Суббота, 19 Ноябрь, 2016 12:51 

Зарегистрирован: Воскресенье, 24 Февраль, 2008 15:32
Сообщения: 6037
Откуда: Москва
Повторно

Степан Митькин писал(а):
Необходимость полагаться на чтение "Да" и "Нет" мучает меня.
Я только сейчас это осознал.
Почему мучает? В чем именно состоит мучение (или трудность, или неудобство)?
Что именно вы осознали?


Вернуться к началу
 Профиль  
 
 Заголовок сообщения: Re: Метка на выходе "Нет"
СообщениеДобавлено: Понедельник, 21 Ноябрь, 2016 10:00 
Аватара пользователя

Зарегистрирован: Вторник, 04 Октябрь, 2011 17:45
Сообщения: 586
Владимир Паронджанов писал(а):
Степан Митькин писал(а):
Необходимость полагаться на чтение "Да" и "Нет" мучает меня.
Я только сейчас это осознал.
Почему мучает? В чем именно состоит мучение (или трудность, или неудобство)?
Что именно вы осознали?

Вот как работает мой "механизм распознавания схем", когда я добираюсь до иконы "Выбор".
1. Я читаю текст иконы "Выбор". Понимаю суть вопроса.
2. Кладу на невидимую полочку нужный мне сейчас ответ. Например, "Да, файл уже открыт". Или: "Да, пароль правильный".
3. Читаю метки выходов из иконы "Выбор".
4. Достаю с полочки ответ и сопостовляю. Бегаю глазами туда-сюда. Ага! "Да" - справа.

Проблема вот в чём: надписи "Да" и "Нет" слишком похожи. Приходится возиться с ними, бегать глазами.
Для этого приходится класть на полочку основной вопрос. "На полочку" - это в кратковременную память.

Чёрный треугольничек в дополнение к текстовым меткам, возможно, устранит необходимость полочки.


Вернуться к началу
 Профиль  
 
 Заголовок сообщения: Re: Метка на выходе "Нет"
СообщениеДобавлено: Среда, 23 Ноябрь, 2016 18:05 

Зарегистрирован: Пятница, 30 Сентябрь, 2016 09:51
Сообщения: 42
А если рассмотреть компромиссный вариант?:
Применить на выходах
    и текст "ДА" "НЕТ"
    и графику.


Вернуться к началу
 Профиль  
 
 Заголовок сообщения: Re: Метка на выходе "Нет"
СообщениеДобавлено: Среда, 23 Ноябрь, 2016 19:16 
Аватара пользователя

Зарегистрирован: Среда, 09 Ноябрь, 2016 00:33
Сообщения: 122
Откуда: Tallinn
тоже заметил, что текст "да" "нет" тяжел для глаза и к тому же если очистить алгоритм от текста с целью получения абстрактной модели, то логика переходов потеряется вместе с текстом
на мой взгляд хороший критерий оценки - удаляем весь текст и сохраняется максимум информации
я накидал небольшой пример тут viewtopic.php?f=62&t=5862&p=99332#p99332


Вернуться к началу
 Профиль  
 
 Заголовок сообщения: Re: Метка на выходе "Нет"
СообщениеДобавлено: Суббота, 26 Ноябрь, 2016 16:54 

Зарегистрирован: Воскресенье, 24 Февраль, 2008 15:32
Сообщения: 6037
Откуда: Москва
Степан Митькин писал(а):
Необходимость полагаться на чтение "Да" и "Нет" мучает меня.
Я только сейчас это осознал.

Владимир Паронджанов писал(а):
Почему мучает? В чем именно состоит мучение (или трудность, или неудобство)?
Что именно вы осознали?

Степан Митькин писал(а):
Вот как работает мой "механизм распознавания схем", когда я добираюсь до иконы
Проблема вот в чём: надписи "Да" и "Нет" слишком похожи. Приходится возиться с ними, бегать глазами.
Для этого приходится класть на полочку основной вопрос. "На полочку" - это в кратковременную память.

=========================



Чёрный треугольничек в дополнение к текстовым меткам, возможно, устранит необходимость полочки.
Не могу согласиться. Считаю, что черный треугольник (или иная дополнительная графика вместо него) не нужен.

1. Прежде всего я учитываю педагогический фактор и необходимость учесть интересы НАЧАНАЮЩИХ, которые только-только приступают к изучению языка ДРАКОН. Несомненно, что они хорошо (с детства) знают и понимают смысл слов ДА и НЕТ. Однако они

        а) не знают, что такое черный треугольник. Это новое для них обозначение, которое нужно специально учить и запоминать.

        б) черный треугольник поначалу будет сбивать с толку, а Да и Нет никогда не собьют с толку, поскольку известны всем людям с раннего детства.

        в) черный треугольник будет неизбежно путать и сбивать с толку, так как ЧЕРНЫЙ ТРЕУГОЛЬНИК уже используется в веточном цикле. А это совсем разные вещи, не имеющие между собой ничего общего. Происходит контаминация (смешение) двух разных понятий.

2. Таким образом, для начинающих черный треугольник приносит только вред.

3. Для меня интересы начинающих стоят на первом месте.
Чтобы расширить известность языка ДРАКОН, надо устранить все, даже мелкие и мельчайшие трудности и препятствия на пути начинающих.

4. Степан, ваши последние видео на английском языке, как мне кажется, построены с учетом этих соображений. https://www.youtube.com/watch?v=MPJgNeMUTSU
См. момент 1:40 где впервые появляются Yes и No. Почему вы не заменили эти слова (или одно из них) на черный треугольник? Какой текст прочитал бы ваш профессионал-диктор?

Мне кажется, что в этом видео слова Yes и No — единственно правильное решение.

===========================

Кто возражает против Да и Нет?
Разве возражают начинающие?
Нет, возражают профессионалы, которые не могут поставить себя в положение начинающих.
Я вполне допускаю, что некоторым (или даже многим) профессионалам хочется подогнать язык широкого применения "под себя", чтобы получить свою небольшую выгоду (небольшое повышение удобства).

Кому отдать предпочтение: профессионалам или начинающим?
Считаю, что в данном конкретном случае следует принять решение в пользу начинающих.

===========================

В языке ДРАКОН слова Да и Нет играют важную роль. Они заменяют True и False.


Вернуться к началу
 Профиль  
 
 Заголовок сообщения: Re: Метка на выходе "Нет"
СообщениеДобавлено: Суббота, 26 Ноябрь, 2016 19:38 
Аватара пользователя

Зарегистрирован: Суббота, 29 Март, 2008 19:27
Сообщения: 1097
Откуда: Россия, Чебоксары
Владимир Паронджанов писал(а):
Считаю, что в данном конкретном случае следует принять решение в пользу начинающих.
Начинающим он будет ровно несколько минут.
А затем уже об эргономике думать надо, а не про обучение.

Цитата:
ЧЕРНЫЙ ТРЕУГОЛЬНИК уже используется в веточном цикле
А вот и крайне напрасно. Нечего ему там делать, неэргономичная штука, непонятная совершенно. Не только для начинающих.


Вернуться к началу
 Профиль  
 
 Заголовок сообщения: Re: Метка на выходе "Нет"
СообщениеДобавлено: Среда, 24 Февраль, 2021 05:06 
Аватара пользователя

Зарегистрирован: Пятница, 19 Февраль, 2021 14:48
Сообщения: 128
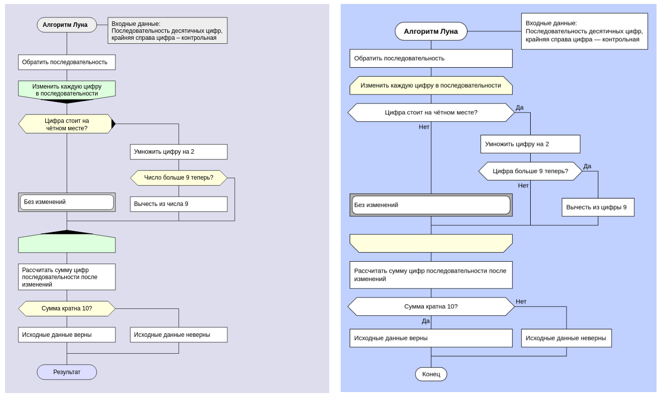
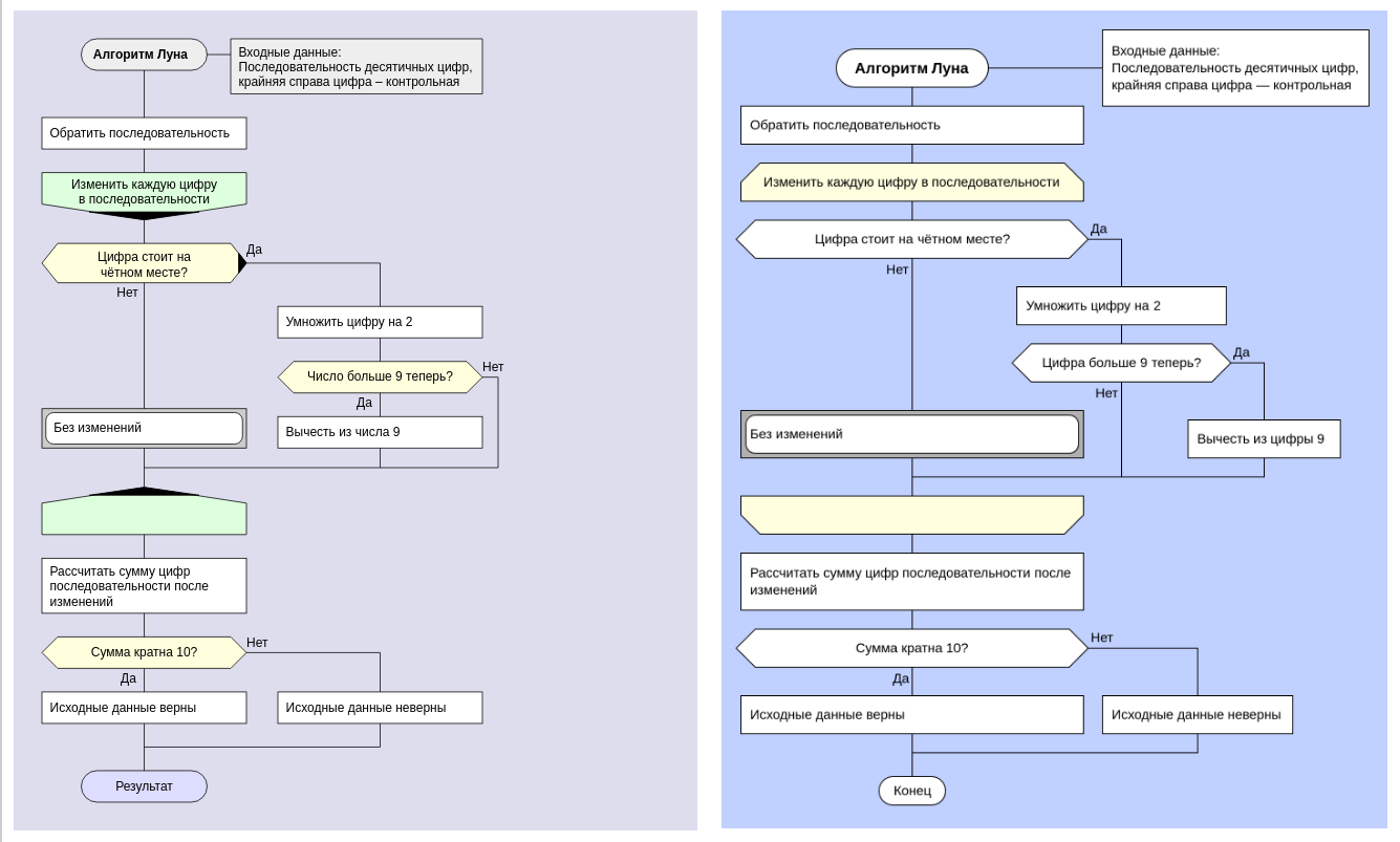
На основе ДРАКОН-схемы нарисовал новые иконы, у иконы Вопрос отрезаем один из уголков и получаем стрелку налево (идём вниз) или направо, это направление "да". Так как теперь икона Вопрос-Нет похожа на икону Вывод, то последнюю предстоит сделать по-другому, или вообще не использовать.

Во вложении также позана висящая икона Выход, которых в моей схеме может быть несколько, но только в ответвлении справа, шампур не может быть прерван до выхода. Схема полностью повторяет программный код, в ней нельзя сделать различающийся от программного кода схему.

Иконы разделены по типам, у каждого типа свой цвет, пользователь не сможет задават цвета икон, эту информацию негде хранить, лишь сможет выбрать тему оформления схем.

Мне нужен инструмент для визуального программирования, в котором код будет скрыт под иконами, и на выходе получаем хорошо документированный код, с которым можно будет работать как в текстовом редакторе, так и в редакторе схем.

А начал работу над новой схемой как раз с устренением надписей вне икон, первый вариант иконы Вопрос был с кружком на выходе "нет", как оказалось, я не один в этом начинании, и такая идея давно уже была предложена.

Пример остальных икон: http://ibnteo.klava.org/d/index.html


Вложения:
IMG_20210224_044513_142.jpg
IMG_20210224_044513_142.jpg [ 27.6 КБ | Просмотров: 8800 ]
Вернуться к началу
 Профиль  
 
 Заголовок сообщения: Re: Метка на выходе "Нет"
СообщениеДобавлено: Четверг, 25 Февраль, 2021 19:52 
Аватара пользователя

Зарегистрирован: Пятница, 19 Февраль, 2021 14:48
Сообщения: 128
Другой вариант икон Вопрос, прямая без отметок, инверсная со стрелкой, как в циклах в Силуэте.


Вложения:
IMG_20210225_191523_048.jpg
IMG_20210225_191523_048.jpg [ 66.33 КБ | Просмотров: 8783 ]
Вернуться к началу
 Профиль  
 
 Заголовок сообщения: Re: Метка на выходе "Нет"
СообщениеДобавлено: Четверг, 25 Февраль, 2021 23:20 
Аватара пользователя

Зарегистрирован: Пятница, 19 Февраль, 2021 14:48
Сообщения: 128
Сравнение новых икон Цикла с прежними, и новые иконы Вопроса с подсказками Да/Нет и без них. Развернул только второй Вопрос, чтобы показать прямую и обратную иконы.


Вложения:
d-yn-drakon.png
d-yn-drakon.png [ 116.46 КБ | Просмотров: 8779 ]
d-drakon.png
d-drakon.png [ 114.47 КБ | Просмотров: 8779 ]
Вернуться к началу
 Профиль  
 
 Заголовок сообщения: Re: Метка на выходе "Нет"
СообщениеДобавлено: Воскресенье, 25 Апрель, 2021 16:13 

Зарегистрирован: Среда, 21 Октябрь, 2020 21:13
Сообщения: 32
Late reply but this is my idea for a graphical yes/no, which should be universally understood, is a square with a checkmark inside for the yes branch, and a circle with an X inside for the no branch. These have different outline shapes, which is important for quick identification. The checkmark and X provide additional context clue as to their meaning.


Вернуться к началу
 Профиль  
 
 Заголовок сообщения: Re: Метка на выходе "Нет"
СообщениеДобавлено: Воскресенье, 25 Апрель, 2021 22:21 
Аватара пользователя

Зарегистрирован: Суббота, 29 Март, 2008 19:27
Сообщения: 1097
Откуда: Россия, Чебоксары
Luke Alan писал(а):
a square with a checkmark inside for the yes branch, and a circle with an X inside for the no branch.
Good idea, but the better one is to use only checkmark and X - without shapes around. The shapes are excess, they are "visual garbage".


Вернуться к началу
 Профиль  
 
Показать сообщения за:  Поле сортировки  
Начать новую тему Ответить на тему  [ Сообщений: 32 ]  На страницу Пред.  1, 2

Часовой пояс: UTC + 3 часа


Кто сейчас на конференции

Сейчас этот форум просматривают: нет зарегистрированных пользователей и гости: 1


Вы не можете начинать темы
Вы не можете отвечать на сообщения
Вы не можете редактировать свои сообщения
Вы не можете удалять свои сообщения
Вы не можете добавлять вложения

Найти:
cron
Вся информация, размещаемая участниками на конференции (тексты сообщений, вложения и пр.) © 2008-2025, участники конференции «DRAKON.SU», если специально не оговорено иное.
Администрация не несет ответственности за мнения, стиль и достоверность высказываний участников, равно как и за безопасность материалов, предоставляемых участниками во вложениях.
Powered by phpBB® Forum Software © phpBB Group
Русская поддержка phpBB