DRAKON.SU

Текущее время: Понедельник, 22 Декабрь, 2025 07:06

Часовой пояс: UTC + 3 часа




Начать новую тему Ответить на тему  [ Сообщений: 292 ]  На страницу Пред.  1 ... 7, 8, 9, 10, 11, 12, 13 ... 15  След.
Автор Сообщение
СообщениеДобавлено: Четверг, 14 Январь, 2010 13:53 

Зарегистрирован: Воскресенье, 01 Ноябрь, 2009 05:13
Сообщения: 1442
Ильченко Эдуард писал(а):
Илья Ермаков писал(а):
Есть компактный, минимальный аппарат - зачем его выводить из точки оптимума?

Нужно делать другой, который будет работать в композиции с первым.
Вначале был Дракон-1. Потом его стало не хватать, появился Дракон-2. Теперь настало время как-то внятно отображать параллелизм. Возможно это будет Дракон-3, который вберёт в себя что из предыдущих версий, как в своё время Дракон-1 взял кое-что из пресловутого ГОСТа (который до сих пор поставляет определения <см. редактор Тышова Г.Н.>). Может быть общее описание процессов будет изображаться на Драконе-3, а конкретные алгоритмы на Драконах-1,2.

Кому нужен минимальный аппарат всегда может пользоваться Драконом-1.

Эдуард Ильченко писал(а):
Илья Ермаков писал(а):
Вообще оставить затею...

Вы полагаете, что Дракон уже достаточно взрослый и ему некуда расти?

Рискну предположить, что под "затеей" понимается совмещение алгоритмических средств с неалгоритмическими "в одном флаконе". Я так думаю, при определении любого искусственного языка (как и при любой целенаправленной деятельности) первичен вопрос "для чего это?" - это уровень прагматики; уже затем идёт "что это значит?" - семантика, и далее "как это делается (пишется)?" - синтаксис; на практике мы, конечно необязательно задаёмся этими вопросами в том же порядке, но это уже детали мышления.
Вопрос "для чего нам МШ-язык?" - по-моему, чтобы выразить в описании деятельности то, что не выражается адекватно на ДРАКОНе в силу того, что это алгоязык. Поэтому и значения, и формы записи не нужно смешивать с ДРАКОНом.
Повторюсь - я согласен, что параллелизм (шире - независимость, допускающая варианты порядка исполнения) показывается отдельным классом схем (пока называю МШ-схемами). По ходу формализации МШ-схему нужно сводить к системе параллельных процессов ДРАКОН-2 (назовём её дракон-МШ-моделью), и формальная (математически) составляющая метода такого сведения должна являться частью мультишампур-метода (входящего в стандарт МШ-языка наряду с определением, как правильно составлять сами МШ-схемы), а неформальная составляющая - частью технологии формализации на МШ-языке (наряду с определением, как преобразовывать МШ-схемы в тех или иных целях, напр. эргономизации). Параллельно можно визуализировать "сидящие на путях" МШ-схемы алгоритмы целевых процессов; при этом уточнение некоторых характеристик того или иного целевого алгоритма (скажем, имени или формальных параметров) влечёт за собой корректировку МШ-схемы и, возможно, графики некоторых визуалов дракон-МШ-модели. В заключение по определённым правилам в дракон-МШ-модель включаются целевые алгоритмы; в результате имеем дракон-модель решения задачи.
Т.о. растёт не ДРАКОН (по крайней мере для этих целей, ибо он алгоритмический), а разрастается семейство техноязыков и совершенствуется отдельный язык описания деятельности.
И насчёт реализации. Про "альтернативный редактор" хоть и надо понимать как шутку, но в каждой шутке... :) В Ты-среде "явочным порядком" реализуются элементы МШ-языка на базе ГОСТ. Говорить, хорошо это или плохо, имело бы смысл при наличии МШ-стандарта, но он только обсуждается, так что лучше спросить иначе: такая реализация помогает|мешает|не влияет на развитие МШ-языка? Относительно собственного предложения: про согласие с видом шиноподобных икон, отдельных от любых икон ДРАКОНа, уже говорил; как можно понять из схем Геннадия, по ГОСТ ставятся метки (номера) независимых шампуров, а метки икон в Ты-среде уже предусмотрены, так что МШ-индексы ставить можно. Минус ГОСТ-блоков - отсутствие текста, т.е. командной и декларативной составляющих. Однако об их содержании пока идёт дискуссия, и хорошо будет, когда появится средство редактирования хотя бы топологии МШ-схем: удобнее будет рисовать - быстрее можно наработать определения их содержания. Текстовые блоки, естественно, можно наложить на экспортированные образы схем по принципу КогниСтиля; правда, по-прежнему хотелось бы допустить в Ты-среде работу с произвольными фигурами и линиями, как в DesignIDEF - это позволит без экспорта образов делать схемы когнитивными. Присоединяюсь к благодарностям Геннадию за его работу.


Вернуться к началу
 Профиль  
 
СообщениеДобавлено: Четверг, 14 Январь, 2010 13:55 

Зарегистрирован: Воскресенье, 01 Ноябрь, 2009 05:13
Сообщения: 1442
Эдуард Ильченко писал(а):
A) Выполнить один из многих. Дождаться любого из.
B) Выполнить несколько из многих. Дождаться нескольких из.
С) Выполнить все. Дождаться всех.
С помощью этих икон можно реализовать "Развилку", "Переключатель", "Параллельные процессы" и может быть что-нибудь ещё.

Принцип интересен, только:
а) опять же - стоит ли этим визуализировать и конструкции без расщепления (если вдуматься, то и правда, "не всегда выполняемые" и недоступные для пересадки лиан линии в шапке переключателя идут вразрез с "выполняемостью" как переходов и доступностью для лиан всех остальных линий дракон-схемы, но это решается отдельно). Да, частный случай "один из многих", видимо, совпадает с алгоритмическим ветвлением (рабочая точка остаётся единственной), но мы используем узлы расщепления и сбора для описания более общего случая; и тогда для нас это только указание, что здесь при последующей алгоритмизации можно воспользоваться ДРАКОН-переключателем.
б) вижу сведение смысла узлов к IDEF3-подобному, а против такого ограничения (AND/OR/XOR) мне возражал Рэйлвей Каген в этом сообщении (предлагая взамен подумать о произвольной "алгоритмической расшифровке", в каковом направлении я и пошёл).


Вернуться к началу
 Профиль  
 
СообщениеДобавлено: Четверг, 14 Январь, 2010 13:56 

Зарегистрирован: Воскресенье, 01 Ноябрь, 2009 05:13
Сообщения: 1442
Эдуард Ильченко писал(а):
В примитиве параллелизм распределяется по плоскости (в силуэте как бы в строку). При этом сохраняется легко считываемая информация о последовательности действий (событий, подчинённости).

Согласен. Поэтому и считаю, что МШ-силуэт - только для устранения пересечений - пока они не возникают, он не нужен.


Вернуться к началу
 Профиль  
 
СообщениеДобавлено: Четверг, 14 Январь, 2010 14:46 

Зарегистрирован: Понедельник, 09 Ноябрь, 2009 17:29
Сообщения: 904
Откуда: Россия, Питер
Драконограф писал(а):
В Ты-среде "явочным порядком" реализуются элементы МШ-языка на базе ГОСТ. Говорить, хорошо это или плохо, имело бы смысл при наличии МШ-стандарта, но он только обсуждается, так что лучше спросить иначе: такая реализация помогает|мешает|не влияет на развитие МШ-языка?
Думаю, что такая реализация не мешает (не хочешь - не пользуйся) и помогает (понять, а нужно ли? чего не хватает?).


Вернуться к началу
 Профиль  
 
СообщениеДобавлено: Четверг, 14 Январь, 2010 15:04 

Зарегистрирован: Воскресенье, 04 Ноябрь, 2007 23:01
Сообщения: 511
Драконограф писал(а):
против такого ограничения (AND/OR/XOR) мне возражал Рэйлвей Каген в этом сообщении (предлагая взамен подумать о произвольной "алгоритмической расшифровке", в каковом направлении я и пошёл).
Ильченко Эдуард писал(а):
A) Выполнить один из многих. Дождаться любого из.
B) Выполнить несколько из многих. Дождаться нескольких из.
С) Выполнить все. Дождаться всех.
1)последовательно, слева-направо(сверху-вниз).
2)определено алгоритмически
3)одновременно

Получается, что вот такой - {(А,В,С);(1,2,3)} базис надо визуализировать, а не IDEFnn.
    - пп. В) и 2) оба можно читать как "определено алгоритмически".


Вернуться к началу
 Профиль  
 
СообщениеДобавлено: Четверг, 14 Январь, 2010 20:23 

Зарегистрирован: Воскресенье, 24 Февраль, 2008 15:32
Сообщения: 6037
Откуда: Москва
Цитата:
Рэйлвэй Каген писал(а):
Владимир Паронджанов писал(а):
Прошу покритиковать мой вариант.

Владимир Даниелович, а почему шиной сделан только запуск параллельных процессов?


Уважаемый Рэйлвэй Каген!

К сожалению, я не сумел понять Ваш краткий ответ. Вполне возможно, что я что-то пропустил
и не уяснил какую-то важную вещь.
У меня к Вам большая просьба. Если можно, разъясните мне Ваши замечания более подробно.
__________________________________________________________________

Вы пишете: "а почему шиной сделан только запуск параллельных процессов?"
В моем рисунке вообще нет шин. Есть горизонтальные линии с жирными точками.
Вы их назвали шинами? Если да, то у меня возражений нет.
Мне кажется, что необходима Ваша фигура, обозначающая слияние.
А зеркальная фигура для расщепления, по-моему, НЕ НУЖНА. Во всяком случае, я совершенно не понимаю, зачем она нужна.
Или я не прав?
Для удобства повторяю свой рисунок.


Вложения:
Комментарий к файлу: Рисунок для критики
Построить дом.png
Построить дом.png [ 21.97 КБ | Просмотров: 26370 ]
Вернуться к началу
 Профиль  
 
СообщениеДобавлено: Четверг, 14 Январь, 2010 22:42 

Зарегистрирован: Воскресенье, 04 Ноябрь, 2007 23:01
Сообщения: 511
Владимир Даниелович, Вы правильно поняли мой вопрос и дали необходимые разъяснения.
Фигура для расщепления, которая, по-Вашему, НЕ НУЖНА - это расширенная икона "Адрес" в наших примитивах.

Попробую рассмотреть Ваш вариант подробно, используя дополненный список Ильченко Эдуарда:

функции расширенной иконы "Адрес":
A) Выполнить один из многих.
B) Выполнить несколько из многих.
С) Выполнить все.

функции расширенной иконы "Ветка":
А')Дождаться любого из.
B')Дождаться нескольких из.
С')Дождаться всех.

порядок выполнения для расширенных икон "Адрес" и "Ветка":
1)последовательно, слева-направо(сверху-вниз).
2)определено алгоритмически
3)одновременно

1. совершенно справедливо, что "А)Выполнить один из многих." и "В)Выполнить несколько из многих." не нужны, т.к.
    случай А) можно свободно изобразить средствами классического Дракона,
    случай В) можно сводить к А) или С) средствами классического Дракона, не допуская излишнего иерархического "закапывания".
2. линия с жирными точками не позволяет различить случаи (С;1),(С;2) и (С;3). Однако при ближайшем рассмотрении можно предположить, что:
    случай (С;1) можно свободно изобразить средствами классического Дракона,
    случай (С;2) можно сводить к группам запуска на основе (С;3) средствами классического Дракона. - (требует доказательства)

Поэтому, для соединений с расширенным "Адресом", может остаться только случай (С;3).
Тогда в примитиве можно использовать ОДИН ВИД линии для обозначения "(С;3). При этом получается, что в схеме НЕ БУДЕТ dummy-маршрутов, т.е. тех, которые появляются у нас в примитиве между шин и не содержат никаких икон.

Я считаю, что Вы вполне обоснованно обрезали избыточность представления в примитиве.

Жирные точки не вызывают особых ассоциаций с одновременным запуском группы маршрутов, но чего-то лучшего предложить не могу.
С расширенной иконой "Ветка" всё немного по-другому, и подобным образом сократить список вариантов мы не сможем. Но раз она такая "многоликая", то для сведения изображения входящих маршрутов к одному типу линии(чтобы разгрузить её от изломов входящих маршрутов) я оставил бы единственный универсальный вариант, раскрывающий за счёт декомпозиции все остальные - (В';2). Т.е. только алгоритмическое определение числа и порядка ожидания. Но в этом варианте я могу и ошибаться.

Но так или иначе, напрашивается очередной вариант:
Вложение:
primitiv1.png
primitiv1.png [ 32.28 КБ | Просмотров: 26343 ]
Покритикуйте, пожалуйста.


Вернуться к началу
 Профиль  
 
СообщениеДобавлено: Пятница, 15 Январь, 2010 05:48 

Зарегистрирован: Воскресенье, 06 Апрель, 2008 14:43
Сообщения: 1657
Цитата:
Покритикуйте, пожалуйста.

При наличии ГОСТа в части определения "Параллельные действия", все эти предложения являются изобретением велосипеда.


Вернуться к началу
 Профиль  
 
СообщениеДобавлено: Пятница, 15 Январь, 2010 05:51 

Зарегистрирован: Воскресенье, 01 Ноябрь, 2009 05:13
Сообщения: 1442
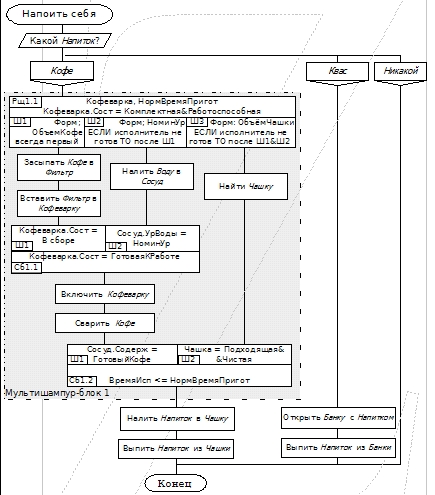
Вот откорректированные иконы узлов, МШ-примитив с исправленными именами и силуэт. Дал шампурам и узлам индексы (узел содержит индекс законченного мультишампур-блока, каковой в этой МШ-схеме один); полный индекс шампура образуется составлением индексов частей узла (м.б. через какой-нибудь разделитель - это уже детали синтаксиса). Потоки индексируются по "своим" узлам расщепления; можно нумеровать потоки независимо как элементы схемы (слева направо и сверху вниз); для чего-нибудь такой способ может оказаться удобным. Показано разделение текстовой части икон на обязательную и необязательную. Ну и естественно, базовый смысл узла в иконе реальной схемы не пишется :) но подразумевается самим присутствием его иконы и подлежит обязательной алгоритмизации.
Прошу покритиковать, не забывая, что это неалгоритмическая схема (как и любая импер-модель, допускающая в процессе исполнения неединственность рабочей точки); предложения по сведению к таких моделей к алгоритмическим пока по-прежнему в P.P.S. этого сообщения.
Да, и опять: не стоит ли ввести икону приёма сообщения от другого процесса в пару к И20? Её употребление визуально проявит момент, когда нужно это сообщение в текущем процессе (а так мы лишь подразумеваем это по употреблению величин, переданных по И20 вне данного визуала).
P.S. Также в МШ-алфавите для показа разделения независимого шампура по веткам МШ-силуэта необходимы специальные иконы БП; вводятся по образцу исходных у Рэйлвей Каген. Ещё предлагаю вариант иконы расщепления, графика которого учитывает "расшифровку" смысла узла как ДРАКОН-переключателя для случая "выполнить один из". В МШ-примитиве занизил границу МШ-блока, исправлено (блок заканчивается, естественно, выходом из последнего узла сбора). Наконец дорисовал МШ-силуэт; решил аж в двух вариантах, чтобы показать себе и другим, как можно делать подстановки в МШ-схемы. Cказать, что для такой схемы силуэтное построение искусственно, возможно, слишком мягко будет :) Но понять логику, наверное, можно... не забывая, что независимые БП могут совершаться и параллельно (источники индекса для них берутся по обычной схемной логике "куда приходит сигнал"); показано также другое построение индекса узла. В общем на этих примерах, можно считать, дано рабочее определение МШ-алфавита; дело за стандартом языка и технологией...
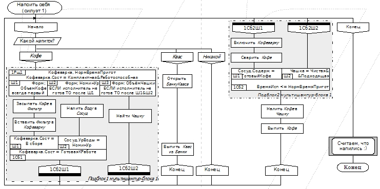
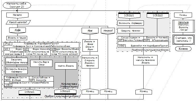
Реализовал отделение в дракон-МШ-модели МШ-схем от дракон-схем для варианта 2 как вариант 3 (кстати, исправил ошибку в логике визуала Напиться: не было алгоритмизовано, что делать, если Напиток='Никакой'); подредактировал и остальные варианты. Наверное, допустимо и так и этак; лишь бы укладываться в формат диосцены. Также обозначил своё понимание использования оператора "чёрный ящик" от Рэйлвей Каген: им сочинитель временно обозначает часть мультишампура, содержание которой пока не знает (на разных МШ-схемах для примера поставил по-разному). Кстати, комментарий "Можно повторить всё сначала" - намёк на рекурсию в МШ-схемах (в данном случае - взаимную); но её допустимость здесь надо ещё проверить...


Вложения:
СхПовед МШ-примитив Напоить себя.JPG
СхПовед МШ-примитив Напоить себя.JPG [ 149.45 КБ | Просмотров: 26179 ]
Вставка Напиться в дракон-МШ-силуэты Напоить себя.JPG
Вставка Напиться в дракон-МШ-силуэты Напоить себя.JPG [ 68.97 КБ | Просмотров: 26179 ]
МШ-силуэт1 Напоить себя.JPG
МШ-силуэт1 Напоить себя.JPG [ 182.4 КБ | Просмотров: 26179 ]
МШ-силуэт2 Напоить себя.JPG
МШ-силуэт2 Напоить себя.JPG [ 194.08 КБ | Просмотров: 26179 ]
Начало дракон-МШ-модель Напоить себя (силуэт3 + МШ-вставка).JPG
Начало дракон-МШ-модель Напоить себя (силуэт3 + МШ-вставка).JPG [ 183.35 КБ | Просмотров: 26179 ]
Иконы Независимый БП для МШ-схем.JPG
Иконы Независимый БП для МШ-схем.JPG [ 15.96 КБ | Просмотров: 26227 ]
Вариант2 Узел Рщ для МШ-схем.JPG
Вариант2 Узел Рщ для МШ-схем.JPG [ 75.26 КБ | Просмотров: 26227 ]
СхПовед - Узлы.JPG
СхПовед - Узлы.JPG [ 128.95 КБ | Просмотров: 26335 ]


Последний раз редактировалось Владислав Жаринов Воскресенье, 17 Январь, 2010 05:52, всего редактировалось 2 раз(а).
Вернуться к началу
 Профиль  
 
СообщениеДобавлено: Пятница, 15 Январь, 2010 05:54 

Зарегистрирован: Воскресенье, 01 Ноябрь, 2009 05:13
Сообщения: 1442
Геннадий Тышов писал(а):
Цитата:
Покритикуйте, пожалуйста.

При наличии ГОСТа в части определения "Параллельные действия", все эти предложения являются изобретением велосипеда.

И, к сожалению, этим конструкциям опять же нехватает текстовой части.
Рэйлвэй Каген писал(а):
случай В) можно сводить к А) или С) средствами классического Дракона, не допуская излишнего иерархического "закапывания".

Случаи В) и С) подразумевают расщепление рабочей точки. Что имеется в виду под "иерархическим закапыванием" и как преодолевать, не допуская этого?


Вернуться к началу
 Профиль  
 
СообщениеДобавлено: Пятница, 15 Январь, 2010 08:38 

Зарегистрирован: Воскресенье, 04 Ноябрь, 2007 23:01
Сообщения: 511
Геннадий Тышов писал(а):
При наличии ГОСТа в части определения "Параллельные действия", все эти предложения являются изобретением велосипеда.
Не вижу никакого смысла в реанимации графического символа "3.2.2.5. Параллельные действия", подменяющего суть вещей весьма кривой абстракцией.

Драконограф писал(а):
..к сожалению, этим конструкциям опять же не хватает текстовой части.
см. методы работы с управленческими и алгоритмическими "приложениями", реализованные в и.с.DRAKON.
Драконограф писал(а):
Что имеется в виду под "иерархическим закапыванием" и как преодолевать, не допуская этого?
Имеется в виду возможность отказаться в примитиве от специальной иконы, обозначающей расщепление маршрутов. Обозначить это одним типом линии, а слияние маршрутов - другим типом линии. Вот и всё. Предыдущие мои измышления по поводу обоснования этого можно даже и не рассматривать, поскольку они сильно отвлекают внимание от сути предложения В.Д.Паронджанова.


Вернуться к началу
 Профиль  
 
СообщениеДобавлено: Пятница, 15 Январь, 2010 14:19 

Зарегистрирован: Понедельник, 09 Ноябрь, 2009 17:29
Сообщения: 904
Откуда: Россия, Питер
В порядке творческого бреда : )
Вложение:
м.png
м.png [ 20.75 КБ | Просмотров: 26314 ]

В общем, на текущий момент, я удовлетворён параллелизмом : )))
Пора двигаться дальше.

P.S. Серый прямоугольник навеян вот этим (см. рисунок).


Последний раз редактировалось Ильченко Эдуард Пятница, 15 Январь, 2010 15:54, всего редактировалось 1 раз.

Вернуться к началу
 Профиль  
 
СообщениеДобавлено: Пятница, 15 Январь, 2010 14:58 

Зарегистрирован: Воскресенье, 09 Март, 2008 22:38
Сообщения: 341
Геннадий Тышов писал(а):
Цитата:
Покритикуйте, пожалуйста

При наличии ГОСТа в части определения "Параллельные действия", все эти предложения являются изобретением велосипеда

В целом +1.


Вернуться к началу
 Профиль  
 
СообщениеДобавлено: Пятница, 15 Январь, 2010 15:52 
Аватара пользователя

Зарегистрирован: Суббота, 29 Март, 2008 19:27
Сообщения: 1097
Откуда: Россия, Чебоксары
TAU писал(а):
Геннадий Тышов писал(а):
При наличии ГОСТа в части определения "Параллельные действия", все эти предложения являются изобретением велосипеда

В целом +1.
С каких это пор ГОСТ стал эталоном эргономики?

Цель здешнего форума, имхо, исследовательский - поиск оптимальных решений с точки зрения когнитивной эргономики.


Вернуться к началу
 Профиль  
 
СообщениеДобавлено: Пятница, 15 Январь, 2010 18:54 

Зарегистрирован: Понедельник, 09 Ноябрь, 2009 17:29
Сообщения: 904
Откуда: Россия, Питер
Рэйлвэй Каген писал(а):
Diagram Designer

Простой, лёгкий, настраиваемый.

Для тех, кто захочет побаловаться с узлами расщепления/сбора ниже шаблон для Diagram Designer (лёгкая модернизация вот этого шаблона).
Вложение:
Drakon3.png
Drakon3.png [ 14.59 КБ | Просмотров: 26303 ]
Вложение:
Drakon3.rar [2.37 КБ]
Скачиваний: 629


Вернуться к началу
 Профиль  
 
СообщениеДобавлено: Пятница, 15 Январь, 2010 18:55 

Зарегистрирован: Воскресенье, 06 Апрель, 2008 14:43
Сообщения: 1657
Alexey_Donskoy писал(а):
С каких это пор ГОСТ стал эталоном эргономики?

Цель здешнего форума, имхо, исследовательский - поиск оптимальных решений с точки зрения когнитивной эргономики.
Как раз с эргономикой в ГОСТе с независимыми параллельными действиями все нормально:
1. точно выбрана терминология,
2. описан алгоритм синхронизации независимых параллельных действий,
3. выразительная, оригинальная и краткая графика,
4. ГОСТ является основой для UML и Дракона,
5. стандарт общепринятый - международный,
6. устоявшийся - выдержал переиздания.


Вернуться к началу
 Профиль  
 
СообщениеДобавлено: Пятница, 15 Январь, 2010 23:00 

Зарегистрирован: Воскресенье, 04 Ноябрь, 2007 23:01
Сообщения: 511
Уважаемый Геннадий Николаевич!
Может хватит прикалываться и делать вид, что не понимаете, о чём речь?
1. Раз уж нужна Вам для чего-то документация в ЕСПД, так и следуйте условным обозначениям и правилам оформления, изложенным в соответствующих ISO/ГОСТ, именно при оформлении соответствующей документации.
2. Возможность перехода от непредусмотренного ГОСТом визуального синтаксиса к символам ГОСТ, была показана на элементарных примерах. Если остаются вопросы - ничего страшного, ещё порисуем. ВключАт этот синтаксис в язык или ещё куда - никому неизвестно.
3. Было бы прекрасно, если бы визуальное программирование выполнялось сразу в виде построения, удовлетворяющего ЕСПД. Но язык Дракон несколько шире программирования. Модификация или исследования языка на предмет расширения его возможностей вовсе не ограничиваются простым включением в синтаксис языка условных обозначений из какой-либо предметной области и совсем уж не обязаны следовать за модификациями прикладных программ..


Вернуться к началу
 Профиль  
 
СообщениеДобавлено: Суббота, 16 Январь, 2010 06:10 

Зарегистрирован: Воскресенье, 01 Ноябрь, 2009 05:13
Сообщения: 1442
Эдуард Ильченко писал(а):
Теперь настало время как-то внятно отображать параллелизм. Возможно это будет Дракон-3...

Скорей назвал бы его, допустим, МИКОН (Мульти-Импер-язык, Который Обеспечивает Наглядность). Вполне информативно, указывает на общность с ДРАКОНом и в то же время на характер отличий :) Соё предложение, как понятно, пока называю МШ.
Эдуард Ильченко писал(а):
...который вберёт в себя что из предыдущих версий, как в своё время Дракон-1 взял кое-что из пресловутого ГОСТа (который до сих пор поставляет определения <см. редактор Тышова Г.Н.>). Может быть общее описание процессов будет изображаться на Драконе-3, а конкретные алгоритмы на Драконах-1,2.

Да, и хотя я совмещаю пока в своих примерах конструкции ДРАКОНа и МШ, продолжая Ваше построение, но что-то мне кажется, надо их разделять (в МШ оставить из ДРАКОНа силуэтные иконы плюс те шампур-иконы, что предложил Рэйлвей Каген, делая подстановки МШ-схем в дракон-схемы и наоборот - смотря по тому, стоит на верхнем уровне дракон-МШ-модели схема без расщеплений или с ними).


Вернуться к началу
 Профиль  
 
СообщениеДобавлено: Суббота, 16 Январь, 2010 06:16 

Зарегистрирован: Воскресенье, 01 Ноябрь, 2009 05:13
Сообщения: 1442
Рэйлвэй Каген писал(а):
Геннадий Тышов писал(а):
При наличии ГОСТа в части определения "Параллельные действия", все эти предложения являются изобретением велосипеда.
Не вижу никакого смысла в реанимации графического символа "3.2.2.5. Параллельные действия", подменяющего суть вещей весьма кривой абстракцией.

Драконограф писал(а):
..к сожалению, этим конструкциям опять же не хватает текстовой части.
см. методы работы с управленческими и алгоритмическими "приложениями", реализованные в и.с.DRAKON.
Драконограф писал(а):
Что имеется в виду под "иерархическим закапыванием" и как преодолевать, не допуская этого?
Имеется в виду возможность отказаться в примитиве от специальной иконы, обозначающей расщепление маршрутов. Обозначить это одним типом линии, а слияние маршрутов - другим типом линии. Вот и всё. Предыдущие мои измышления по поводу обоснования этого можно даже и не рассматривать, поскольку они сильно отвлекают внимание от сути предложения В.Д.Паронджанова.

Приложения иконы, реализованные в какой бы то ни было среде, не отменяют наличия основного текста этой иконы.
Однако от того, что мы изображаем вершину линией, становится ли она по сути линией (ребром графа)? Хотелось бы узнать суть предложения.


Вернуться к началу
 Профиль  
 
СообщениеДобавлено: Суббота, 16 Январь, 2010 13:50 

Зарегистрирован: Понедельник, 09 Ноябрь, 2009 17:29
Сообщения: 904
Откуда: Россия, Питер
Драконограф писал(а):
Скорей назвал бы его, допустим, МИКОН (Мульти-Импер-язык, Который Обеспечивает Наглядность). Вполне информативно, указывает на общность с ДРАКОНом и в то же время на характер отличий :)
Уже есть некое ПО с похожим названием Micon 1.1.3U


Вернуться к началу
 Профиль  
 
Показать сообщения за:  Поле сортировки  
Начать новую тему Ответить на тему  [ Сообщений: 292 ]  На страницу Пред.  1 ... 7, 8, 9, 10, 11, 12, 13 ... 15  След.

Часовой пояс: UTC + 3 часа


Кто сейчас на конференции

Сейчас этот форум просматривают: нет зарегистрированных пользователей и гости: 1


Вы не можете начинать темы
Вы не можете отвечать на сообщения
Вы не можете редактировать свои сообщения
Вы не можете удалять свои сообщения
Вы не можете добавлять вложения

Найти:
Вся информация, размещаемая участниками на конференции (тексты сообщений, вложения и пр.) © 2008-2025, участники конференции «DRAKON.SU», если специально не оговорено иное.
Администрация не несет ответственности за мнения, стиль и достоверность высказываний участников, равно как и за безопасность материалов, предоставляемых участниками во вложениях.
Powered by phpBB® Forum Software © phpBB Group
Русская поддержка phpBB