DRAKON.SU

Текущее время: Понедельник, 27 Октябрь, 2025 21:43

Часовой пояс: UTC + 3 часа




Начать новую тему Ответить на тему  [ Сообщений: 17 ] 
Автор Сообщение
 Заголовок сообщения: Конечный автомат для Modbus
СообщениеДобавлено: Вторник, 05 Июль, 2016 13:48 

Зарегистрирован: Понедельник, 14 Декабрь, 2015 19:18
Сообщения: 128
Дорогие друзья, всем здравствуйте!

I. Вступление.
=================================================
1) Сразу скажу:
а) Очень интересный раздел!
б) Я - начинающий программист.
в) Стараюсь текст форматировать согласно, можно сказать, стилю этого форума - разграничивать, выделять,
обрамлять - всё для лучшего восприятия.

2) Ниже приведу порядок ознакомления с данной темой:
а) Прочитал статью для микроконтроллеров - AVR. Учебный курс. Конечный автомат.
б) Изучаю как справедливо заметил Di Halt (автор статьи выше) замечательный цикл статей Владимира Татарчевского, опубликованный в журнале Компоненты и Технологии.
в) Кратко посмотрел пару презентаций на сайте Анатолия Абрамовича Шалыто.
г) Наконец и здесь, на моём одном из любимейших форумах, нашел данный раздел.

II.Собственно вопрос
=================================================
1) Как показать передачу по Modbus'у используя "Дракон"?
В 7ой статье из цикла (п.II.2.б) есть небольшая схема (по-моему, называется граф-схема). Прикрепил ниже.
Возможно ли её принять за исходную для перевода в ДРАКОН-схему?

2) Я помню в учебнике по "Дракону" Владимира Паронджанова была тема перевода схем в дракон схему.
Но, как понял, здесь есть та-же трудность, которую уважаемые участники форума обсуждали в соседних топиках - как показать параллельные взаимодействующие процессы?

3) Степан Митькин предлагал использовать для перехода конечного автомата в новое состояние иконку "Ввод".
Можно ли также сделать здесь, подразумевая этой иконкой получение сообщения устройством от другого устройства?


Вложения:
modbus.png
modbus.png [ 30.78 КБ | Просмотров: 20873 ]


Последний раз редактировалось Владимир Невзоров Вторник, 05 Июль, 2016 15:08, всего редактировалось 2 раз(а).
Вернуться к началу
 Профиль  
 
 Заголовок сообщения: Re: Конечный автомат для Modbus
СообщениеДобавлено: Вторник, 05 Июль, 2016 14:42 
Аватара пользователя

Зарегистрирован: Пятница, 11 Май, 2007 21:57
Сообщения: 234
Откуда: Украина, Киев
Владимир Невзоров писал(а):
В адресе две ошибки. Правильный адрес http://easyelectronics.ru/avr-uchebnyj- ... tomat.html


Вернуться к началу
 Профиль  
 
 Заголовок сообщения: Re: Конечный автомат для Modbus
СообщениеДобавлено: Вторник, 05 Июль, 2016 14:59 
Аватара пользователя

Зарегистрирован: Пятница, 11 Май, 2007 21:57
Сообщения: 234
Откуда: Украина, Киев
Насколько я понимаю, предполагается, что один автомат работает в одном потоке.
В таком случае, чем плоха для визуализации этого автомата обычная ДРАКОН-схема "силуэт"?
Вот, я когда-то изобразил серверную часть UDP-chat клиента на каком-то подмножестве протокола ICQ.
Там автомат (самая нижняя схема) постоянно "крутится" в одном Активном Объекте (т.е. нити) и обрабатывает поступающие пакеты.
http://sage.com.ua/screens/UDPChatServerDRAKON.png


Вернуться к началу
 Профиль  
 
 Заголовок сообщения: Re: Конечный автомат для Modbus
СообщениеДобавлено: Вторник, 05 Июль, 2016 15:05 
Аватара пользователя

Зарегистрирован: Вторник, 04 Октябрь, 2011 17:45
Сообщения: 586
Владимир Невзоров писал(а):
1) Как показать передачу по Modbus'у используя "Дракон"?

Указанную схему можно переложить на ДРАКОН. Но она слишком простая.
Это цикл актора в общем виде. Hello world.
Hello world на любом языке смотрится элегантно.
Вложение:
modbus.png
modbus.png [ 32.61 КБ | Просмотров: 20862 ]


Вернуться к началу
 Профиль  
 
 Заголовок сообщения: Re: Конечный автомат для Modbus
СообщениеДобавлено: Вторник, 05 Июль, 2016 15:08 

Зарегистрирован: Воскресенье, 24 Февраль, 2008 15:32
Сообщения: 6037
Откуда: Москва
Владимир Невзоров писал(а):
II.Собственно вопрос
=================================================
1) Как показать передачу по Modbus'у используя "Дракон"?
В 7ой статье из цикла (п.II.2.б) есть небольшая схема (по-моему, называется граф-схема). Прикрепил ниже.
Возможно ли её принять за исходную для перевода в ДРАКОН-схему?

Владимир, лучше всего, если Вы нарисуете свою собственную дракон-схему и выложите ее.

Не бойтесь ошибиться. Смело выкладывайте Ваш вариант решения задачи в виде дракон-схемы. Ничего страшного, если он будет неточным или незавершенным.


Вернуться к началу
 Профиль  
 
 Заголовок сообщения: Re: Конечный автомат для Modbus
СообщениеДобавлено: Вторник, 05 Июль, 2016 15:13 
Аватара пользователя

Зарегистрирован: Вторник, 04 Октябрь, 2011 17:45
Сообщения: 586
Владимир Паронджанов писал(а):
Владимир, лучше всего, если Вы нарисуете свою собственную дракон-схему и выложите ее.

Приведите какой-нибудь конкретный пример автомата.
Конечный автомат особенно хорош, когда:
1. У него может быть несколько состояний.
2. Он принимает несколько видов сообщений.


Вернуться к началу
 Профиль  
 
 Заголовок сообщения: Re: Конечный автомат для Modbus
СообщениеДобавлено: Вторник, 05 Июль, 2016 15:16 

Зарегистрирован: Понедельник, 14 Декабрь, 2015 19:18
Сообщения: 128
Ярослав Романченко писал(а):
Владимир Невзоров писал(а):
В адресе две ошибки. Правильный адрес http://easyelectronics.ru/avr-uchebnyj- ... tomat.html


Fixed. Спасибо.

Ярослав Романченко писал(а):
Насколько я понимаю, предполагается, что один автомат работает в одном потоке.
В таком случае, чем плоха для визуализации этого автомата обычная ДРАКОН-схема "силуэт"?
Вот, я когда-то изобразил серверную часть UDP-chat клиента на каком-то подмножестве протокола ICQ.
Там автомат (самая нижняя схема) постоянно "крутится" в одном Активном Объекте (т.е. нити) и обрабатывает поступающие пакеты.
http://sage.com.ua/screens/UDPChatServerDRAKON.png


Вот это да! Сейчас, наверное, на А3 распечатаю и буду внимательно изучать! Тема клиент-серверного приложения для меня очень интересна! Если есть еще какие-нибудь схемы, может быть статьи (для новичка), если не затруднит, выкладывайте, я с удовольствием прочитаю.

Степан Митькин писал(а):
Владимир Невзоров писал(а):
1) Как показать передачу по Modbus'у используя "Дракон"?

Указанную схему можно переложить на ДРАКОН. Но она слишком простая.
Это цикл актора в общем виде. Hello world.
Hello world на любом языке смотрится элегантно.
Вложение:
modbus.png


Ну вот, когда написано/изображено - действительно просто))) Здесь, наверное, еще стоит какие-нибудь таймеры использовать. Мол, не пришло за такое время - либо повтори, либо хватит ждать и что-то делай?


Вернуться к началу
 Профиль  
 
 Заголовок сообщения: Re: Конечный автомат для Modbus
СообщениеДобавлено: Вторник, 05 Июль, 2016 15:24 

Зарегистрирован: Понедельник, 14 Декабрь, 2015 19:18
Сообщения: 128
Владимир Паронджанов писал(а):
Владимир Невзоров писал(а):
II.Собственно вопрос
=================================================
1) Как показать передачу по Modbus'у используя "Дракон"?
В 7ой статье из цикла (п.II.2.б) есть небольшая схема (по-моему, называется граф-схема). Прикрепил ниже.
Возможно ли её принять за исходную для перевода в ДРАКОН-схему?

Владимир, лучше всего, если Вы нарисуете свою собственную дракон-схему и выложите ее.

Не бойтесь ошибиться. Смело выкладывайте Ваш вариант решения задачи в виде дракон-схемы. Ничего страшного, если он будет неточным или незавершенным.


Да вот сейчас уже лучше представляю как представить в виде схемы) Мне интересно мнения присутствующих кто как, исходя из своей области знаний думает, в целом видит решение.

Степан Митькин писал(а):
Владимир Паронджанов писал(а):
Владимир, лучше всего, если Вы нарисуете свою собственную дракон-схему и выложите ее.

Приведите какой-нибудь конкретный пример автомата.
Конечный автомат особенно хорош, когда:
1. У него может быть несколько состояний.
2. Он принимает несколько видов сообщений.


Очередь сообщений.
Возможно немного отдаляясь от темы. Там в статьях была упомянута возможность очереди сообщений. Т.е., я так понял, думаешь задать некую последовательность команд и для этого делаешь "какую-то очередь сообщений". Это, наверное, может быть, к примеру, буфер указателей, каждый из которых указывает на какое-то сообщение. Т.е., возможно, это как в программирование называется FIFO. Т.е. очередь для отправки сообщений заполняется и в это же время отправляется?


Вернуться к началу
 Профиль  
 
 Заголовок сообщения: Re: Конечный автомат для Modbus
СообщениеДобавлено: Вторник, 05 Июль, 2016 15:32 

Зарегистрирован: Понедельник, 14 Декабрь, 2015 19:18
Сообщения: 128
Владимир Паронджанов писал(а):
Владимир Невзоров писал(а):
II.Собственно вопрос
=================================================
1) Как показать передачу по Modbus'у используя "Дракон"?
В 7ой статье из цикла (п.II.2.б) есть небольшая схема (по-моему, называется граф-схема). Прикрепил ниже.
Возможно ли её принять за исходную для перевода в ДРАКОН-схему?

Владимир, лучше всего, если Вы нарисуете свою собственную дракон-схему и выложите ее.

Не бойтесь ошибиться. Смело выкладывайте Ваш вариант решения задачи в виде дракон-схемы. Ничего страшного, если он будет неточным или незавершенным.


По поводу наглядного изображения ответа прибора я предложил использовать вторую точку входа:
viewtopic.php?f=78&t=5593&start=20


Вернуться к началу
 Профиль  
 
 Заголовок сообщения: Re: Конечный автомат для Modbus
СообщениеДобавлено: Вторник, 05 Июль, 2016 16:55 
Аватара пользователя

Зарегистрирован: Воскресенье, 12 Апрель, 2015 18:12
Сообщения: 7
Откуда: СССР v2.0 rc 1
Строго говоря, в алгоритме работы Modbus должна быть только одна ветка, так как это протокол (в 99% реализаций) со строгой иерархией. Пока сервер не спросит -- клиент не ответит.
Клиент, конечно, и так может не ответить, но это уже ветка проверки условия "ответил? да-нет".
В целом, это линейный алгоритм, без какой-либо произвольной логики или непредсказуемости.


Вернуться к началу
 Профиль  
 
 Заголовок сообщения: Re: Конечный автомат для Modbus
СообщениеДобавлено: Среда, 06 Июль, 2016 08:58 

Зарегистрирован: Понедельник, 14 Декабрь, 2015 19:18
Сообщения: 128
prospero78 писал(а):
Строго говоря, в алгоритме работы Modbus должна быть только одна ветка, так как это протокол (в 99% реализаций) со строгой иерархией. Пока сервер не спросит -- клиент не ответит.
Клиент, конечно, и так может не ответить, но это уже ветка проверки условия "ответил? да-нет".
В целом, это линейный алгоритм, без какой-либо произвольной логики или непредсказуемости.


Спасибо за ценные мысли. Лучшее понимание самого протокола приходит.


Вернуться к началу
 Профиль  
 
 Заголовок сообщения: Re: Конечный автомат для Modbus
СообщениеДобавлено: Среда, 06 Июль, 2016 12:16 

Зарегистрирован: Понедельник, 14 Декабрь, 2015 19:18
Сообщения: 128
Выкладываю что на данный момент получилось.

1. С чего переделывал:
Вложение:
ModBus source.png
ModBus source.png [ 32.85 КБ | Просмотров: 20808 ]


2. Что получилось:
Вложение:
ModBus2.png
ModBus2.png [ 224.88 КБ | Просмотров: 20801 ]


Вернуться к началу
 Профиль  
 
 Заголовок сообщения: Re: Конечный автомат для Modbus
СообщениеДобавлено: Четверг, 07 Июль, 2016 09:33 
Аватара пользователя

Зарегистрирован: Вторник, 04 Октябрь, 2011 17:45
Сообщения: 586
Владимир Невзоров писал(а):
Выкладываю что на данный момент получилось.

Получилось прикольно.
Но я позволю себе предложить улучшение.

Ветка == состояние == точка ожидания

Можно принять следующее соглашение:
1. Каждая ветка силуэта — состояние автомата.Кроме последней, в ней очистка ресурсов.
В этом соглашении получается, что ветка == состояние == точка ожидания.
2. Сразу под заголовком ветки находится икона "Выбор" с текстом "ждать".
Каждая икона "Вариант" соответствует типу входящего сообщения. При этом срабатывание таймера — это тоже сообщение.
Таким образом, диаграмма наглядно показывает, что автомат делает в зависимости от:
- состояния
- типа входящего сообщения.
Вложение:
modbus-part.png
modbus-part.png [ 85.5 КБ | Просмотров: 20787 ]

Прошу обратить внимание, что данный подход не является пустой болтовнёй. DRAKON Editor генерит боевой код из таких силуэтов.
Поведение нового редактора (https://drakon-editor.com) задаётся автоматами данного вида.

Данный подход оправдал себя на практике.


Вернуться к началу
 Профиль  
 
 Заголовок сообщения: Re: Конечный автомат для Modbus
СообщениеДобавлено: Четверг, 07 Июль, 2016 11:24 

Зарегистрирован: Понедельник, 14 Декабрь, 2015 19:18
Сообщения: 128
Степан, спасибо за комментарий!

Оффтопик по редактору drakon-editor
Как заметили, пользовался Вашим редактором при создание схемы.
По-моему, еще полгода назад где-то написал про значок жабы, что, мол, выглядит ядовито. Сейчас-же захожу, и приятный Дракончик, протягивающий руку, как бы здоровающийся, приветствующий. Возможно, посмотрели мой комментарий и, по-крайней мере, мне очень приятно стало видеть такого приветствующего парня :)


Степан Митькин писал(а):
Владимир Невзоров писал(а):
Выкладываю что на данный момент получилось.

Получилось прикольно.
Но я позволю себе предложить улучшение.

Ветка == состояние == точка ожидания


Примерно так и думал.

Степан Митькин писал(а):
Можно принять следующее соглашение:
1. Каждая ветка силуэта — состояние автомата.Кроме последней, в ней очистка ресурсов.
В этом соглашении получается, что ветка == состояние == точка ожидания.


Стал читать еще темы из раздела и понял, что вопрос с длинной простыней уже ставился.
По-моему, в приведенной мною схеме каждая ветка как-раз и выражала состояние автомата.

Степан Митькин писал(а):
2. Сразу под заголовком ветки находится икона "Выбор" с текстом "ждать".
Каждая икона "Вариант" соответствует типу входящего сообщения. При этом срабатывание таймера — это тоже сообщение.
Таким образом, диаграмма наглядно показывает, что автомат делает в зависимости от:
- состояния
- типа входящего сообщения.
Прошу обратить внимание, что данный подход не является пустой болтовнёй. DRAKON Editor генерит боевой код из таких силуэтов.
Поведение нового редактора (https://drakon-editor.com) задаётся автоматами данного вида.

Данный подход оправдал себя на практике.


Очень ценные и толковые советы! Какая наглядность сразу появляется! Спасибо за приведенную схему!
Только пока не совсем понял как Вы спрятали состояния "Передать сообщение" и "Приём сообщения" в другие состояния (в "Ожидания команды на передачу сообщения от основной программы" и "Ожидание ответа ведомого" соответственно).

Т.е. получается, хотим, чтобы каждому состоянию по ветке. Но вот эти два состояния спрятаны внутри состояний (==внутри веток).

UPD:
А... Дракончик шагает) Разглядел)


Вернуться к началу
 Профиль  
 
 Заголовок сообщения: Re: Конечный автомат для Modbus
СообщениеДобавлено: Четверг, 07 Июль, 2016 11:45 
Аватара пользователя

Зарегистрирован: Вторник, 04 Октябрь, 2011 17:45
Сообщения: 586
Владимир Невзоров писал(а):
Т.е. получается, хотим, чтобы каждому состоянию по ветке. Но вот эти два состояния спрятаны внутри состояний (==внутри веток).

Да, здесь получается именно так. Но можно сделать и по-другому.
Можно развернуть эти состояния, "Передать сообщение" и "Приём сообщения", в отдельные ветки.
Разворачивать их имеет смысл, если в этих состояниях автомат принимает сообщения. Таймаут, например, или команду "прервать".

Владимир Невзоров писал(а):
А... Дракончик шагает) Разглядел)

Персонажа Дракошу придумал талантливый дизайнер Сергей Миронов.


Вернуться к началу
 Профиль  
 
 Заголовок сообщения: Re: Конечный автомат для Modbus
СообщениеДобавлено: Четверг, 07 Июль, 2016 14:19 

Зарегистрирован: Понедельник, 14 Декабрь, 2015 19:18
Сообщения: 128
Степан Митькин писал(а):
Владимир Невзоров писал(а):
Т.е. получается, хотим, чтобы каждому состоянию по ветке. Но вот эти два состояния спрятаны внутри состояний (==внутри веток).

Да, здесь получается именно так. Но можно сделать и по-другому.
Можно развернуть эти состояния, "Передать сообщение" и "Приём сообщения", в отдельные ветки.
Разворачивать их имеет смысл, если в этих состояниях автомат принимает сообщения. Таймаут, например, или команду "прервать".


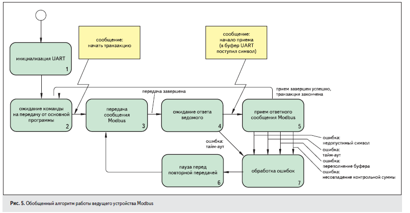
В продолжение тему решил перевести данную схему (из 7ой статьи из цикла статей, приведенного в 1ом посте):
"Конечный автомат приема сообщения Modbus в режиме RTU"
Вложение:
modbus передача rtu.png
modbus передача rtu.png [ 26.88 КБ | Просмотров: 20771 ]


В Дракон-схему:
Вложение:
Конечный автомат приема сообщения Modbus в режиме RTU.png
Конечный автомат приема сообщения Modbus в режиме RTU.png [ 232.1 КБ | Просмотров: 20771 ]


=============================================================
По поводу правил построения Дракон-схем.
Сейчас вспоминаю книгу.
Рассматривая силуэт (т.е. когда много веток):

1. Необходимо стараться идти всё правее и правее для завершения алгоритма?
Т.е. если в конце ветки есть выбор и одно направление ведет к продолжению выполнения алгоритма, то его правее?
Или (может это только у примитива - т.е. только когда 1 ветка), чем чаще, тем центральнее?
2. Конец - всегда?
Конечный автомат опрашивается постоянно. Т.е. он - как отдельный поток. Т.е., по идее, конца нет (только когда программа сама завершиться). Но, в Дракон-схеме, насколько помню, конец должен быть всегда?

=============================================================
Степан Митькин писал(а):
Владимир Невзоров писал(а):
А... Дракончик шагает) Разглядел)

Персонажа Дракошу придумал талантливый дизайнер Сергей Миронов.

Спасибо, принял.


Вернуться к началу
 Профиль  
 
 Заголовок сообщения: Re: Конечный автомат для Modbus
СообщениеДобавлено: Четверг, 07 Июль, 2016 14:44 
Аватара пользователя

Зарегистрирован: Вторник, 04 Октябрь, 2011 17:45
Сообщения: 586
Владимир Невзоров писал(а):
1. Необходимо стараться идти всё правее и правее для завершения алгоритма?

Думаю, что да. Но для автоматного силуэта это правило в любом случае будет нарушаться.
Владимир Невзоров писал(а):
2. Конец - всегда?
...
Но, в Дракон-схеме, насколько помню, конец должен быть всегда?

Нет, конец в силуэте не обязателен. Бывают бесконечные алгоритмы (например, алгоритмы управления).
В DRAKON Editor Web конец обязателен. Но этот недостаток будет исправлен.


Вернуться к началу
 Профиль  
 
Показать сообщения за:  Поле сортировки  
Начать новую тему Ответить на тему  [ Сообщений: 17 ] 

Часовой пояс: UTC + 3 часа


Кто сейчас на конференции

Сейчас этот форум просматривают: нет зарегистрированных пользователей и гости: 1


Вы не можете начинать темы
Вы не можете отвечать на сообщения
Вы не можете редактировать свои сообщения
Вы не можете удалять свои сообщения
Вы не можете добавлять вложения

Найти:
cron
Вся информация, размещаемая участниками на конференции (тексты сообщений, вложения и пр.) © 2008-2025, участники конференции «DRAKON.SU», если специально не оговорено иное.
Администрация не несет ответственности за мнения, стиль и достоверность высказываний участников, равно как и за безопасность материалов, предоставляемых участниками во вложениях.
Powered by phpBB® Forum Software © phpBB Group
Русская поддержка phpBB