DRAKON.SU

Текущее время: Понедельник, 02 Февраль, 2026 02:55

Часовой пояс: UTC + 3 часа




Начать новую тему Ответить на тему  [ Сообщений: 59 ]  На страницу 1, 2, 3  След.
Автор Сообщение
СообщениеДобавлено: Понедельник, 07 Октябрь, 2019 11:21 

Зарегистрирован: Четверг, 23 Май, 2013 05:13
Сообщения: 401
Завёл Телеграмм-Канал под названием Правила ХозБезопасности
Буду выкладывать простые правила, на которые иногда натыкаемся в текстах судебной практики.
К описанию ХозПравила буду прикладывать схему, сделанную в ИС Дракон Тышова Г.Н.
Посмотреть Телеграмм-Канал и подписаться на него можно в Телеграмме по ссылке https://t.me/HozBezopasnost
Канал так же легко ищется в Телеграмме по слову ХозБезопасность.

http://vladcons.ru/files/obzor/10.pdf см. стр. 2, внизу
Цитата:
ТЕЛЕГРАММ-КАНАЛ
«ПРАВИЛА ХОЗБЕЗОПАСНОСТИ»


Начал работу Телеграмм-Канал
«Правила ХозБезопасности».
Найти его можно в мессенджере Телеграмм
по ссылке https://t.me/HozBezopasnost.

Также его легко найти по слову «ХозБезопасность».

Целевая аудитория: Руководители, Главные Бухгалтеры.

Упор делается на ситуации, которые могут
повредить Безопасности Хозяйственной Жизни.

Кто виноват, как рассудили – всё это не здесь,
это в судебных делах по ссылке.

На Телеграмм-Канале мы даём только «картинку» ситуации.
Коротко, но ясно.

Чтобы подписчики канала «Правила ХозБезопасности»
знали – это может случиться с каждым.

Выдаются ситуации уже описанные
в Аналитических Записках и ситуации,
которые не попали в Аналитические Записки
из-за ограниченности их объёма.

Ситуации приводятся в виде Правил ХозБезопасности.
Каждая ситуация сопровождается
пояснительной графической схемой.

Темп выдачи Правил – пока по два Правила в сутки.

Подписывайтесь на Телеграмм-Канал
«Правила ХозБезопасности» и вы узнаете:

Какой беды ждать от работы с банкротом?
Какой должна быть ваша подпись?
Как организация может «достать» своего бывшего Директора?
Насколько подробно нужно заполнять платёжное поручение?
И разное другое – неожиданное и небезопасное.

Мессенджер Телеграмм:
https://t.me/HozBezopasnost.


Вернуться к началу
 Профиль  
 
СообщениеДобавлено: Вторник, 08 Октябрь, 2019 13:47 

Зарегистрирован: Четверг, 23 Май, 2013 05:13
Сообщения: 401
Запилил в свой Телеграмм-Канал 4 Правила Хозбезопасности.
И 4 схемки на ИС Дракон к ним.


Вернуться к началу
 Профиль  
 
СообщениеДобавлено: Вторник, 08 Октябрь, 2019 15:39 

Зарегистрирован: Воскресенье, 24 Февраль, 2008 15:32
Сообщения: 6037
Откуда: Москва
Шилин Александр писал(а):
Запилил в свой Телеграмм-Канал 4 Правила Хозбезопасности.
И 4 схемки на ИС Дракон к ним.
Александр Николаевич, пожалуйста, продублируйте их прямо тут


Вернуться к началу
 Профиль  
 
СообщениеДобавлено: Среда, 09 Октябрь, 2019 15:58 

Зарегистрирован: Четверг, 23 Май, 2013 05:13
Сообщения: 401
Телеграмм-Канал Правила Хозбезопасности 2019-10-09
Платёжное Поручение – поле «Назначение платежа» - заполняйте максимально подробно. Должна быть полная ясность – кому, за кого, за что, по какому документу вы производите платёж. Короткое заполнение поля «Назначение платежа» - путь к большим неприятностям.

Одна Организация заплатила Поставщику за одну Фирму. Но в Платёжном Поручении в поле «Назначение платежа» указала только номер договора Поставщика с Фирмой. Про то, что платёж произведён «за Фирму» Организация в поле «Назначение платежа» не написала. Фирма в итоге заявила, что Организация платила за себя, а не за Фирму. Так Организация чуть не потеряла 38 (с лишним) миллионов рублей.
Правило сработало вот здесь: ПОСТАНОВЛЕНИЕ АРБИТРАЖНОГО СУДА ВОЛГО-ВЯТСКОГО ОКРУГА ОТ 09.07.2019 N Ф01-2178/2019 ПО ДЕЛУ N А31-9157/2017

Платёжное Поручение – поле «Назначение платежа» - заполняйте максимально подробно. Должна быть полная ясность – кому, за кого, за что, по какому документу вы производите платёж. Короткое заполнение поля «Назначение платежа» - путь к большим неприятностям.


Вложения:
Телеграмм-Канал 2019-10-09(1).png
Телеграмм-Канал 2019-10-09(1).png [ 15.72 КБ | Просмотров: 15414 ]
Вернуться к началу
 Профиль  
 
СообщениеДобавлено: Среда, 09 Октябрь, 2019 19:10 

Зарегистрирован: Четверг, 23 Май, 2013 05:13
Сообщения: 401
Телеграмм-Канал Правила Хозбезопасности 2019-10-09_2

Если Директор затеет налоговую махинацию, то он может ответить за неё и перед чужими и перед своими. Первый раз перед налоговой инспекцией, которая вскроет эту махинацию. Второй раз перед своей Организацией, которая не получит выгоды от этой махинации.

Директор оформил фиктивные работы и пытался получить по ним вычет НДС. Налоговая вскрыла фиктивность работ и отказала Организации в вычетах НДС. Тогда Организация через суд взыскала с Директора сумму неполученного вычета НДС по фиктивным работам. Директор, затевая налоговую махинацию – подумай – за неудачу спросят все – и свои и чужие.
Правило сработало вот здесь: ПОСТАНОВЛЕНИЕ АРБИТРАЖНОГО СУДА ПОВОЛЖСКОГО ОКРУГА ОТ 16.07.2019 N Ф06-49142/2019 ПО ДЕЛУ N А57-18456/2018 (https://www.consultant.ru/cons/cgi/onli ... t5b4nt50ie)
Если Директор затеет налоговую махинацию, то он может ответить за неё и перед чужими и перед своими. Первый раз перед налоговой инспекцией, которая вскроет эту махинацию. Второй раз перед своей Организацией, которая не получит выгоды от этой махинации.


Вложения:
Телеграмм-Канал 2019-10-09_2(1).png
Телеграмм-Канал 2019-10-09_2(1).png [ 17.88 КБ | Просмотров: 15404 ]
Вернуться к началу
 Профиль  
 
СообщениеДобавлено: Пятница, 11 Октябрь, 2019 13:57 

Зарегистрирован: Четверг, 23 Май, 2013 05:13
Сообщения: 401
В наш Телеграмм-Канал Правила ХозБезопасности выложено 10 правил и с ними 10 схем, сделанных в ИС Дракон Тышева.
Ссылка на 10-ю схему: https://t.me/HozBezopasnost/23
Ссылка работает только внутри Телеграмма, у меня из браузера не открывается.
По этому поводу дублирую 10-ю схему здесь.
Правило для Руководителей. Если ваша Организация объявлена банкротом или находится в пред-банкротном состоянии, то не увеличивайте себе зарплату и не устанавливайте новых доплат. Придёт конкурсный управляющий и всё отберёт.


Вложения:
Телеграмм-Канал 2019-10-11(1).png
Телеграмм-Канал 2019-10-11(1).png [ 14.88 КБ | Просмотров: 15394 ]
Вернуться к началу
 Профиль  
 
СообщениеДобавлено: Среда, 16 Октябрь, 2019 19:30 

Зарегистрирован: Четверг, 23 Май, 2013 05:13
Сообщения: 401
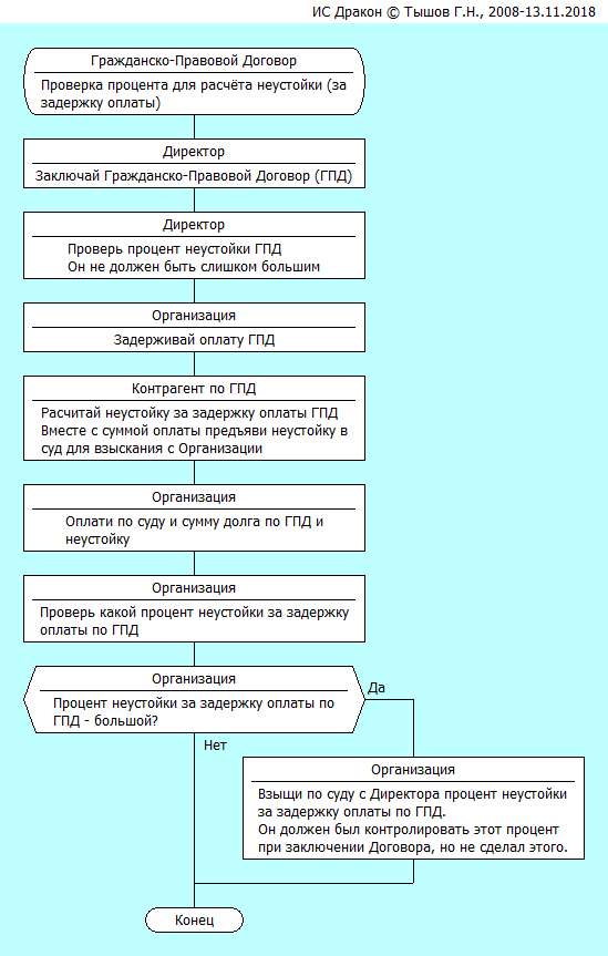
В Телеграмм-Канал Правила ХозБезопасности выложено 20 правил и с ними 20 схем, сделанных в ИС Дракон Тышева.
Ссылка на 20-ю схему: https://t.me/HozBezopasnost/46
Ссылка работает только внутри Телеграмма.
По этому поводу привожу 20-ю схему здесь. Остальные смотрите в Телеграмме.

Правило для Директора и Учредителя. Директор, когда подписываешь Гражданско-Правовой Договор, то проверь, чтобы процент для расчёта неустойки (за задержку оплаты) был не слишком большим.


Вложения:
Телеграмм-Канал 2019-10-16(1).png
Телеграмм-Канал 2019-10-16(1).png [ 21.91 КБ | Просмотров: 15380 ]
Вернуться к началу
 Профиль  
 
СообщениеДобавлено: Среда, 16 Октябрь, 2019 19:34 

Зарегистрирован: Среда, 07 Январь, 2015 14:53
Сообщения: 1359
Все схемы смотрятся как одинаковые по структуре. Различаются тексты.

Может быть для них и подобных предложите единый шаблон?


Вернуться к началу
 Профиль  
 
СообщениеДобавлено: Среда, 16 Октябрь, 2019 20:42 

Зарегистрирован: Воскресенье, 24 Февраль, 2008 15:32
Сообщения: 6037
Откуда: Москва
У меня замечание и предложение

1. В иконе Заголовок нет Заголовка дракон-схемы

2. Предлагаю под иконой Заголовок вставить икону Комментарий и перенести в нее текст из Заголовка

3. В иконе Заголовок написать настоящий заголовок дракон-схемы


Вернуться к началу
 Профиль  
 
СообщениеДобавлено: Четверг, 17 Октябрь, 2019 10:36 

Зарегистрирован: Четверг, 23 Май, 2013 05:13
Сообщения: 401
А настоящий заголовок - это какой?


Вернуться к началу
 Профиль  
 
СообщениеДобавлено: Четверг, 17 Октябрь, 2019 10:40 

Зарегистрирован: Четверг, 23 Май, 2013 05:13
Сообщения: 401
LKom писал(а):
Все схемы смотрятся как одинаковые по структуре. Различаются тексты.

Может быть для них и подобных предложите единый шаблон?


Да. Схемы простенькие.
Вставлены в телеграмм-канал для разрядки текста. Чтобы отграничивать одно Правило от другого.
Да и не все любят читать текст, а так глянут на схему - может информация веселее зайдёт в мозг.
Единый шаблон? Пока затрудняюсь, но буду иметь ввиду это предложение.


Вернуться к началу
 Профиль  
 
СообщениеДобавлено: Четверг, 17 Октябрь, 2019 12:17 

Зарегистрирован: Воскресенье, 24 Февраль, 2008 15:32
Сообщения: 6037
Откуда: Москва
Шилин Александр писал(а):
А настоящий заголовок - это какой?

Например:
Цитата:
Операции по сопровождению
Гражданско-Правового договора
Я написал коряво и без понимания сути дела.
Предложите ваш вариант Заголовка и мы обсудим


Вернуться к началу
 Профиль  
 
СообщениеДобавлено: Пятница, 18 Октябрь, 2019 22:13 

Зарегистрирован: Четверг, 23 Май, 2013 05:13
Сообщения: 401
Тут просто небольшое правило для Гражданмско-Правового Договора.
Правило, которое вышло из прецедента.
Вот так случилось - обратите внимание и примите к сведению.
Случилось при стечении вот таких обстоятельств.
Поэтому внимание именно на обстоятельство.


Вернуться к началу
 Профиль  
 
СообщениеДобавлено: Пятница, 18 Октябрь, 2019 23:25 

Зарегистрирован: Воскресенье, 24 Февраль, 2008 15:32
Сообщения: 6037
Откуда: Москва
Шилин Александр писал(а):
Тут просто небольшое правило для Гражданмско-Правового Договора.
Правило, которое вышло из прецедента.
Вот так случилось - обратите внимание и примите к сведению.
Случилось при стечении вот таких обстоятельств.
Поэтому внимание именно на обстоятельство.


Не могу согласиться с Вами.
Дракон-схема определяет порядок и логику действий.
Надо уметь этой совокупности действий давать Заголовок.

Давайте будем вместе учиться.
Я предлагаю Заголовок
Цитата:
Сопровождение
Гражданско-Правового Договора


Вы говорите, что Заголовок слишком широкий и его надо сузить?
Очень хорошо. Попытайтесь сузить.
Предлагайте Вашу формулировку Заголовка.

Вы от этого не проиграете, а только выиграете


Вернуться к началу
 Профиль  
 
СообщениеДобавлено: Воскресенье, 20 Октябрь, 2019 13:22 

Зарегистрирован: Четверг, 23 Май, 2013 05:13
Сообщения: 401
Предлагаю формулировку:
Оформление Гражданско-Правового Договора.
Проверка процента неустойки за задержку оплаты.


Вернуться к началу
 Профиль  
 
СообщениеДобавлено: Воскресенье, 20 Октябрь, 2019 13:40 

Зарегистрирован: Среда, 07 Январь, 2015 14:53
Сообщения: 1359
Шилин Александр писал(а):
Предлагаю формулировку:
Оформление Гражданско-Правового Договора.
Проверка процента неустойки за задержку оплаты.

Предлагаю, текст "Оформление Гражданско-Правового Договора" перенести в колонтитул иконы Заголовок.


Вернуться к началу
 Профиль  
 
СообщениеДобавлено: Воскресенье, 20 Октябрь, 2019 14:17 

Зарегистрирован: Воскресенье, 24 Февраль, 2008 15:32
Сообщения: 6037
Откуда: Москва
Шилин Александр писал(а):
Предлагаю формулировку:
Оформление Гражданско-Правового Договора.
Проверка процента неустойки за задержку оплаты.


Лучше чем было, но неудовлетворительно.
У вас два заголовка. А должен быть один.
Выбрасываем первый заголовок, оставляем второй.
получаем:
Цитата:
Проверка процента неустойки за задержку оплаты

Это лучше чем, ничего, но желательно улучшить.

В чем недостаток?
В том, что он слишком узкий. Он совпадает с действием Директора. И игнорирует все другие операции.

В связи с этим, наилучший вариант
Цитата:
Оформление Гражданско-Правового Договора

или
Цитата:
Оформление и проверка Гражданско-Правового Договора


Давайте думать дальше и выдвигать новые формулировки Заголовка


Вернуться к началу
 Профиль  
 
СообщениеДобавлено: Воскресенье, 20 Октябрь, 2019 22:38 

Зарегистрирован: Четверг, 23 Май, 2013 05:13
Сообщения: 401
Гражданско-Правовой Договор (ГПД) можно вертеть многими способами.
Оформлять и проверять ГПД тоже можно и так и эдак.
Мы делаем Шаг 1.
Фокусируем внимание на том, что речь идёт о ГПД. И речь идёт об оформлении ГПД. Поэтому пишем: Оформление Гражданско-Правового Договора.
Мы делаем Шаг 2.
Что нас заинтересовало в оформлении ГПД? Процент неустойки за задержку по оплате в рамках ГПД. Поэтому пишем: Проверка процента неустойки за задержку оплаты.

В итоге получаем:
Оформление Гражданско-Правового Договора.
Проверка процента неустойки за задержку оплаты.

И предложение: viewtopic.php?p=103868#p103868 вынести "Оформление Гражданско-Правового Договора" в колонтитул иконы заголовок кажется мне очень логичным и симпатичным.


Вложения:
Телеграмм-Канал 2019-10-16(2).png
Телеграмм-Канал 2019-10-16(2).png [ 21.57 КБ | Просмотров: 15338 ]
Вернуться к началу
 Профиль  
 
СообщениеДобавлено: Воскресенье, 20 Октябрь, 2019 23:15 

Зарегистрирован: Воскресенье, 24 Февраль, 2008 15:32
Сообщения: 6037
Откуда: Москва
Шилин Александр писал(а):
Гражданско-Правовой Договор (ГПД) можно вертеть многими способами.
Задача не в том, чтобы вертеть, а в том, чтобы написать краткий и понятный Заголовок.
Вертеть и формулировать Заголовок — это разные вещи.

Шилин Александр писал(а):
Мы делаем Шаг 1.
Фокусируем внимание на том, что речь идёт о ГПД. И речь идёт об оформлении ГПД. Поэтому пишем: Оформление Гражданско-Правового Договора.
Очень хорошо. Это хороший Заголовок
Цитата:
Оформление Гражданско-Правового Договора
На этом надо ставить точку. Заголовок кончился.


Шилин Александр писал(а):
Мы делаем Шаг 2.
Что нас заинтересовало в оформлении ГПД? Процент неустойки за задержку по оплате в рамках ГПД. Поэтому пишем: Проверка процента неустойки за задержку оплаты.
Очень хорошо. Этот текст надо поместить в другую икону — в икону Комментарий, расположенную ниже Заголовка.

Попробуйте. Выложите исправленную дракон-схему.
И давайте обсудим.


Вернуться к началу
 Профиль  
 
СообщениеДобавлено: Вторник, 22 Октябрь, 2019 06:36 

Зарегистрирован: Четверг, 23 Май, 2013 05:13
Сообщения: 401
В Телеграмм-Канал Правила ХозБезопасности выложено 31 правило и с ними 31 схема, сделанные в ИС Дракон Тышева.
Ссылка на 31-ю схему: https://t.me/HozBezopasnost/69
Ссылка работает только внутри Телеграмма.
По этому поводу привожу 31-ю схему здесь. Остальные смотрите в Телеграмме.


Вложения:
photo_2019-10-22_07-35-59.jpg
photo_2019-10-22_07-35-59.jpg [ 56.99 КБ | Просмотров: 15332 ]
Вернуться к началу
 Профиль  
 
Показать сообщения за:  Поле сортировки  
Начать новую тему Ответить на тему  [ Сообщений: 59 ]  На страницу 1, 2, 3  След.

Часовой пояс: UTC + 3 часа


Кто сейчас на конференции

Сейчас этот форум просматривают: нет зарегистрированных пользователей и гости: 1


Вы не можете начинать темы
Вы не можете отвечать на сообщения
Вы не можете редактировать свои сообщения
Вы не можете удалять свои сообщения
Вы не можете добавлять вложения

Найти:
cron
Вся информация, размещаемая участниками на конференции (тексты сообщений, вложения и пр.) © 2008-2025, участники конференции «DRAKON.SU», если специально не оговорено иное.
Администрация не несет ответственности за мнения, стиль и достоверность высказываний участников, равно как и за безопасность материалов, предоставляемых участниками во вложениях.
Powered by phpBB® Forum Software © phpBB Group
Русская поддержка phpBB